Arduino Nano: Analógico 7 segmento MAX7219 pantalla con Visuino (5 / 9 paso)

Paso 5: En Visuino: elemento de pantalla analógica añadir al componente controlador de LED de máxima

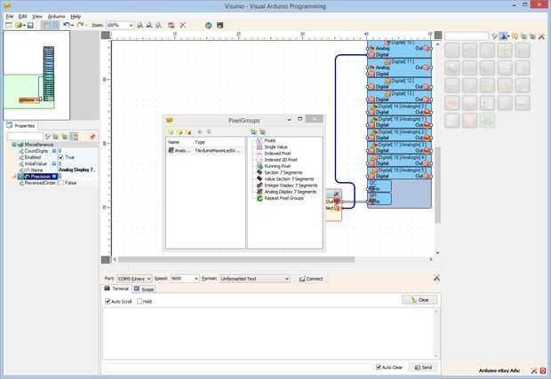
El componente LedController1 puede controlar LEDs de diferentes formas. Cómo están organizados y controlados los LEDs dependen de qué elementos serán añadido al componente. Aquí vamos a añadir un elemento a la pantalla de control el 7 segmentos con valor analógico.

  1. Haga clic en el botón "herramientas" del componente LedController1 (foto 1)
  2. En el editor de elementos, haga doble clic en el "Analog Display 7 segmentos" agregar uno para el componente (cuadro 2)
  3. En el Inspector de objetos, establezca el valor de la propiedad de "precisión" del elemento recién agregado "Analog Display 7 Segments1" 7 (foto 3)

Artículos Relacionados

Arduino Nano: Clock(RTC) de tiempo Real DS1307 con Visuino

Arduino Nano: Clock(RTC) de tiempo Real DS1307 con Visuino

Reloj de tiempo Real DS1307 son módulos de RTC I2C de bajo costo ampliamente disponibles. Vienen con un reloj y una pequeña batería y cuando esté conectado a Arduino, puede realizar un seguimiento de tiempo real incluso cuando no se alimenta la placa
Arduino Nano: Contra rebotes y alternar botón con Visuino

Arduino Nano: Contra rebotes y alternar botón con Visuino

Botones conectado a Arduino se pueden utilizar fácilmente como interruptor de encendido/apagado. Desgraciadamente los botones tienden a crear ruido que despiden cuando conectar/desconectar, hacer la funcionalidad de alternar no fiable. El ruido puede
Arduino Nano: Clock(RTC) de tiempo Real DS1302 con Visuino

Arduino Nano: Clock(RTC) de tiempo Real DS1302 con Visuino

Reloj de tiempo Real DS1302 son módulos RTC de bajo costo ampliamente disponibles. Vienen con un reloj y una pequeña batería y cuando esté conectado a Arduino, puede realizar un seguimiento de tiempo real incluso cuando no se alimenta la placa Arduin
Sketch de Arduino para un gráfico retro medidor analógico en una moderna pantalla TFT

Sketch de Arduino para un gráfico retro medidor analógico en una moderna pantalla TFT

Otro sketch de mi colección que puede ser de interés...Mostrando pequeños números digitales de temperatura y humedad etc. en una pantalla pequeña no siempre es la mejor manera de mostrar la información. Los metros analógica de estilo antiguo son mejo
Arduino Nano: Mostrar ubicación GPS en I2C 2 X 16 LCD pantalla con Visuino

Arduino Nano: Mostrar ubicación GPS en I2C 2 X 16 LCD pantalla con Visuino

Hace unos días alguien me preguntó para hacer Instructable sobre cómo mostrar GPS latitud y longitud en una pantalla LCD. Prometí hacer una, y aquí está.En este Instructable, mostraré cómo conectar serie Módulo GPSy Pantalla de LCD I2C con Arduino Na
Arduino Nano: Control de cepillado Motor de CC con tablero de conductor de L9110S y Visuino

Arduino Nano: Control de cepillado Motor de CC con tablero de conductor de L9110S y Visuino

Motores DC cepillado a menudo se utilizan para robots coche alrededor, o variedad de otros proyectos interesantes de Arduino. Para controlar el motor con Arduino, necesita normalmente utilizar un controlador de motor. Hay un montón de diferentes cont
Arduino Modular analógico cámara "Instantánea"

Arduino Modular analógico cámara "Instantánea"

se trata de una cámara analógica "instantánea" con Arduino.Después de usar mi Polaroid durante muchos años, empecé a pensar en construir mi propia cámara instantánea.Primero construir unas pocas cámaras oscuras pero no estaba contento con el res
Arduino Nano: Mapa de bits, animación en pantalla OLED de I2C SSD1306 con Visuino

Arduino Nano: Mapa de bits, animación en pantalla OLED de I2C SSD1306 con Visuino

OLED muestra son algunos de los módulos más cool y más avanzados que puede utilizar en su proyecto de Arduino. Ya he hecho un proyecto que muestra cómo puede imprimir valores analógicos en la exhibición de OLED. Casi de inmediato alguien publicada pr
Arduino Nano LED pantalla

Arduino Nano LED pantalla

Este es mi primer instructable sobre cómo pantalla de interfaz limpio un LED de 7 segmentos de 4 dígitos de 0,56" a un Arduino Nano. displays de 7 segmentos LED son ideales para la visualización de información en un Arduino debido a su bajo costo (~$
Reloj de alcance: sensor analógico reloj y temperatura en un osciloscopio

Reloj de alcance: sensor analógico reloj y temperatura en un osciloscopio

Scopeclock es un equipo fácil de usar para hacer más útil tu osciloscopio analógico capaz de X-Y. Usando este simple utilizar hardware que puede convertir tu osciloscopio analógico en un reloj de alcance. Este proyecto era yo y mi amigo kshitij gupta
Base de Arduino Nano Hexbug araña robótica de escarabajo

Base de Arduino Nano Hexbug araña robótica de escarabajo

La Idea:Para construir una araña robótica programable basada en escarabajo Hexbug, equipado con el siguiente conjunto de sensores:[video]Sensor de distancia ultrasónicoObstáculo infrarrojo sensores y equiposGiroscopioAcelerómetroPuntero láserEl robot
Ruido analógico auriculares

Ruido analógico auriculares

auriculares de cancelación de ruido son una opción ideal para muchos oyentes de música por su capacidad cortar el ruido ambiental sin aumentar el volumen del audio a niveles que podrían ser peligrosas para el oído. Incluso con ninguna música, los aur
Arduino Nano: Detector de evitación de obstáculos infrarrojo con Visuino

Arduino Nano: Detector de evitación de obstáculos infrarrojo con Visuino

Sensores infrarrojos evitación del obstáculo son baratos, pequeños sensores de uso frecuente en robots y proyecto de Arduino para detectar objetos cerca del sensor.Los sensores infrarrojos funcionan enviando una luz infrarroja con cierta frecuencia,
Uso de LEGO MINDSTORMS RCX Sensor de luz con Arduino (programa con Visuino)

Uso de LEGO MINDSTORMS RCX Sensor de luz con Arduino (programa con Visuino)

En este Instructable aprenderá a programar el Arduino para controlar y obtener datos de LEGO MINDSTORMS RCX Sensor de luz con la ayuda de Visuino - un ambiente de desarrollo gráfico fácil de usar para Arduino.Tenga en cuenta que la anotación en algun