Paso 27: En Visuino: agregar y conectar componentes de detectar bordes y flip-flop T






Para implementar la funcionalidad de alternar, necesitamos usar un flip-flop. La palanca (T) es el más conveniente para este propósito-flip-flop.
Para el flip-flop de control necesitamos generar evento sólo cuando se pulsa el botón. Para ello necesitamos un detector de borde, para detectar el cambio del nivel digital de falso a verdadero
- Tipo "borde" en la caja del filtro de la caja de herramientas del componente, seleccione el componente de "Detectar borde" (foto 1) y caer en el área de diseño
- Tipo "flip" en la caja del filtro de la caja de herramientas del componente, seleccione el componente de "Flip-flop de Toggle(T)" (foto 2) y caer en el área de diseño
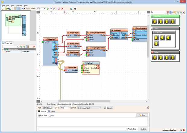
- Conectar la clavija de la "Z" del grupo "botón" del componente WiiNunchuck1 en el "en" pin de la detecciónEdge1 (foto 3)
- Conectar la clavija "hacia fuera" de la DetectEdge1 en el perno "en" del flip-flop(foto 4)
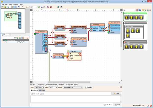
- Conectar la clavija "a" de la TFlipFlop1 en la "Seleccione" entrada de pin del componente AnalogToggleSwitch2 (cuadro 5)
- Conectar la clavija "a" de la TFlipFlop1 en la "Seleccione" entrada de pin del componente AnalogToggleSwitch1 (cuadro 6)