ESP8266 y Visuino: mando a distancia WiFi Smart coche Robot con Wii Nunchuck (24 / 29 paso)

Paso 24: En Visuino: agregar y conectar interruptor analógico componente

Queremos utilizar la tecla "Z" en el Wii Nunchuck para cambiar entre la palanca de mando y el control de inclinación. Para cambiar los controles, se necesita añadir 2 conmutadores analógicos:

  1. Tipo "switch" en la caja del filtro de la caja de herramientas del componente, seleccione el componente de "interruptor analógico" (foto 1) y caer dos de ellas en el área de diseño
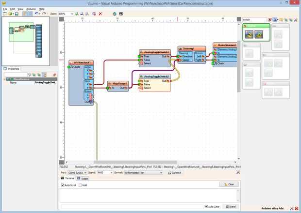
  2. Conectar la clavija de "X" del grupo "palillo" del componente de WiiNunchuck1 en la "falsa" clavija de entrada del componente AnalogToggleSwitch1 (foto 2)
  3. Conectar la clavija "a" del componente AnalogToggleSwitch1 en la clavija de entrada de "Dirección" del componente Steering1 (foto 3)
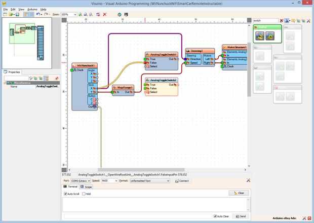
  4. Conectar la clavija "a" del componente MapRange1 en la "falsa" clavija de entrada del componente AnalogToggleSwitch2 (foto 4)
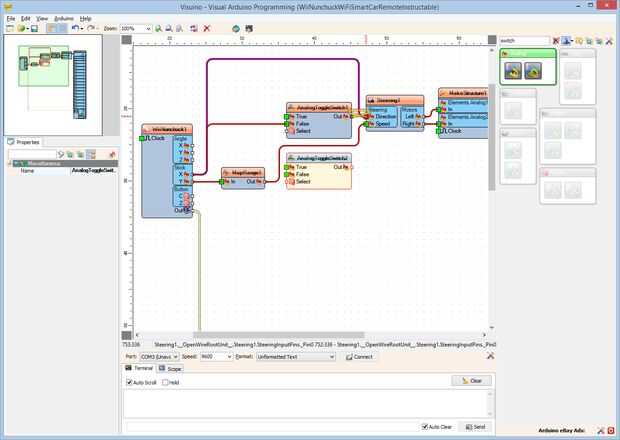
  5. Conectar la clavija "a" del componente AnalogToggleSwitch2 en la clavija de entrada de "velocidad" del componente Steering1 (cuadro 5)

Artículos Relacionados

Sencillo mando a distancia inalámbrico para Robot

Sencillo mando a distancia inalámbrico para Robot

Se trata de simple control remoto de 4 canales para el control de dos motores de corriente continua en dirección hacia adelante y reversa.Paso 1: Diseño transmisorTransmisor se construye usando el codificador HT12E, módulo inalámbrico de 433MHz y los
Mando a distancia WiFi con ESP8266

Mando a distancia WiFi con ESP8266

Te mostramos cómo utilizar un ESP8266 para hacer un nunchuk por cable en un nunchuk de Wifi que luego puede controlar cualquier dispositivo con acceso a Internet WiFi.El ESP8266 es un microcontrolador muy agradable con construido en WiFi. Pueden adqu
RC wifi cámara de coche Robot con Arduino y openWRT

RC wifi cámara de coche Robot con Arduino y openWRT

Un coche wifi basado en Arduinopor demandar a openWRTObjetivo: DIY un coche sin hilos basado en Arduino. Mediante el control del coche, puede ver las otras cosas en la ubicación remota, o puede supervisar la seguridad.Efecto de imagen:Principio de:l
Ingeniería inversa RF mando a distancia para IoT.

Ingeniería inversa RF mando a distancia para IoT.

En este instructable, usted aprenderá cómo invertir el ingeniero cómo implementar en un ordenador muy barato de WiFi activado, el MCU de nodo y mandos de Radio frecuencia (RF). Usando esta técnica puedes IoT habilitar dispositivos mayores y dispositi
CÓMO INSTALAR SIN LLAVE + ENTRADA SIN CONTACTO EN DODGE RAM | KEETEC CZ 100 MANDO A DISTANCIA INTELIGENTE | CÓDIGOS de cables para recoger

CÓMO INSTALAR SIN LLAVE + ENTRADA SIN CONTACTO EN DODGE RAM | KEETEC CZ 100 MANDO A DISTANCIA INTELIGENTE | CÓDIGOS de cables para recoger

Hola a todos esto es geRAMicc85. Por favor ver el video para seguir las instrucciones.Este es mi 96 Dodge Ram 1500 y hoy va a instalar un nuevo sistema de entrada sin llave a control remoto. Y va a instalar este sistema de entrada sin contacto. Es de
Mando a distancia Smart Fan

Mando a distancia Smart Fan

Ventiladores tradicionales no son Directiva, nos gustaría estar sólo ese lugar donde nos encontramos con máxima de enfriamiento del ventilador. Así, el concepto de ventilador inteligente es hacerlo fácil y Directiva controlable con mando a distancia
Muy sencillo de crear Arduino bluetooth espía robot con mando a distancia Android app

Muy sencillo de crear Arduino bluetooth espía robot con mando a distancia Android app

en este proyecto se verá lo simple mezcla de las diferentes tecnologías y aplicaciones de terceros permite para crear un juguete bastante complejo.El robot hace dos cosas:1. Arduino base espía robot se mueve según las órdenes de mando a distancia And
Cambio de todos mis mandos a distancia infrarrojos con viga de 6 y un teléfono con android.

Cambio de todos mis mandos a distancia infrarrojos con viga de 6 y un teléfono con android.

Mi disco continuo para unificar todo mis necesidades de control remoto en un dispositivo que tiene me llevan a cierto hardware y software para activar mi teléfono android como un verdadero control remoto Universal.Mi más profundo gracias a Ron Bessem
BRICOLAJE TV de pantalla LCD con Arduino y mando a distancia inteligente

BRICOLAJE TV de pantalla LCD con Arduino y mando a distancia inteligente

En los pasos siguientes, usted hacer un DIY "TV" con el código para un smart remote y realmente vídeos y posiblemente incluso conectar el mando a distancia inteligente a la placa de base real.Materiales:Espejo de papelEstabilizador sólido y no f
ESP8266 y Visuino: servidor Web de humedad y temperatura DHT11

ESP8266 y Visuino: servidor Web de humedad y temperatura DHT11

Módulos de ESP8266 son controladores de bajo costo independiente gran con construido en Wi-Fi, y ya he hecho un número de Instructables sobre ellos.DTH11 / DTH21 / DTH22 y AM2301son muy popular combinados sensores de temperatura y humedad Arduino e h
Papel avión-TV mando a distancia con control remoto

Papel avión-TV mando a distancia con control remoto

Crear un avión de papel controlada remota controlado por televisor medio remoto. Super divertido y barato para hacer!Paso 1: Para el paso 1, usted debe obtener todos los materiales: una pequeña li-poli batería (3,7 voltios), un trozo de PCB, motor el
Arduino preamplificador pasivo con mando a distancia, atenuador y canal selector

Arduino preamplificador pasivo con mando a distancia, atenuador y canal selector

Hola a todos,Ya que me han apoyado mucho en mi última instructable me alentó para mejorar más y compartirlo con ustedes.En la compilación anterior tuve preamp barato con Potenciómetro motorizado, control remoto y selector de canal. Motorizado pote te
Arreglar un mando a distancia no responde

Arreglar un mando a distancia no responde

No hay nada más molesto que tener un mando a distancia no responde!! Han intentado todo, cambiar las pilas pero su control remoto es bastante antiguo y está a punto de sustituirla!No tienes que aunque pocas herramientas básicas y materiales que todos
IPhone Learing mando a distancia Universal con Arduino

IPhone Learing mando a distancia Universal con Arduino

Hola y Bienvenidos a mi primer Instructable.No sé ustedes, pero nunca puedo encontrar el control remoto para mi TV. Siempre parece desaparecer cuando lo necesito y luego sólo aparece días más tarde como cuña dentro del sofá por uno de los niños. Una