Paso 2: Comprar un artículo



2) considerar el vendedor del artículo.
3) comprueba que puede/está dispuesto a utilizar el método de pago especificada por el vendedor.
4) revisar la descripción del producto, datos de envío, las instrucciones de pago y política de devoluciones. Si cualquiera de estos detalles podrían cambiar de opinión en licitaciones, volver a buscar un listado diferente.
5) enviar al vendedor una pregunta (o preguntas) sobre el tema. Por hacer preguntas tienes una oportunidad para conocer al vendedor antes de la transacción. El tiempo de respuesta y la calidad de la respuesta es un buen indicador de cómo irá la venta. Preguntas al vendedor sobre el artículo o pólizas del vendedor.
6) decidir si hacer una oferta o 'Cómpralo ya.' La opción comprar ahora saltará el proceso de licitación y comprar el artículo al precio especificado. Una vez que ha comenzado a ofertar en un elemento la opción comprar ahora serán de carácter. Tener en cuenta el tiempo restante en la subasta al decidir si hacer una oferta o comprar ahora. Si un elemento tiene solo un poco de tiempo hasta subasta cerca ganará probablemente el artículo más barato a través de licitación.
¡ Cómpralo ya!
A) comprar el artículo. Haga clic en ' comprar ahora.
B) confirmar la compra en la página siguiente.
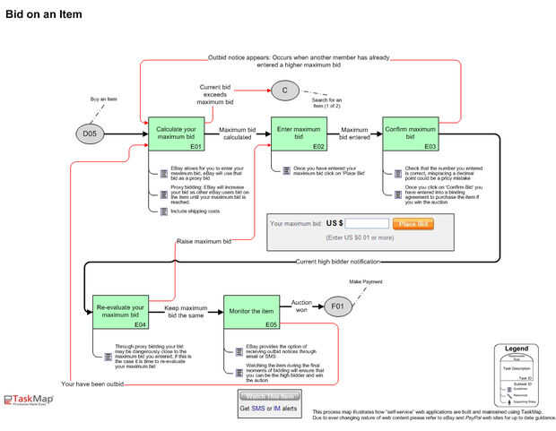
Pujar por un artículo
A) calcular su puja máxima; no olvide incluir los gastos de envío en esta ecuación. EBay le permite entrar en tu puja máxima, que eBay utilice oferta como un intento de proxy (Proxy licitación significa que eBay aumentará su oferta como otros usuarios de eBay pujen por el artículo hasta su oferta máxima).
B) entrar en la puja máxima. Una vez haya introducido su puja máxima clic sobre 'Pujar'.
C) confirmar la puja máxima. Antes de confirmar Revise que el número introducido es correcto, perder un punto decimal puede ser un error costoso. Una vez que usted haga clic en 'Confirmar puja' han entrado en un acuerdo vinculante para comprar el artículo si usted gana la subasta. Después de hacer clic en confirmar puja puede recibir aviso de que te han sobrepujado (Esto pasa inmediatamente a través de eBays auto-oferta), si esto ocurre el retorno para el paso 1 y volver a calcular su puja máxima.
D) Si eres el máximo pujador actual, volver a evaluar tu puja máxima. A través de proxy haciendo una oferta su oferta puede peligrosamente cerca de la máxima que ingresará, si este es el caso, es el momento de volver a evaluar tu puja máxima.
E) monitorear el tema. EBay ofrece la opción de recibir avisos de sobrepuja a través de correo electrónico o SMS. Viendo el artículo durante los momentos finales de la licitación pública se asegurarán de que usted puede ser el máximo pujador y ganar la subasta.
TaskMap - Click para ver tamaño completo fotos de eBay Fuente original de este artículo. Compartido con el permiso