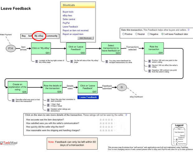
Paso 4: Dejar comentarios

2) haga clic en 'Dejar comentarios'.
3) Seleccione transacciones que votar. EBAY le permite votar para transacciones múltiples a la vez.
4) tarifa de la transacción. Positivo: Agregará un punto a la calificación del vendedor. Neutral: No afectará el vendedor s Calificación negativa: se resta un punto de calificación del vendedor
5) crear una explicación de la clasificación. Describir lo que era bueno o malo acerca de la transacción.
6) tasa de los detalles de la transacción. Seleccionar la estrella que se corresponde con cada pregunta. Valoraciones detalladas como vendedor son anónimos.
Haga clic en 'Votar' para enviar los comentarios.
TaskMap - Click para ver tamaño completo fotos de eBay Fuente original de este artículo. Compartido con permiso de