Paso 10: En Visuino: agregar y conectar componentes de generador de reloj


El proyecto puede utilizarse como es, pero si lo ejecuta abrumará la red con paquetes UDP, como va seguir enviándonos las lecturas del termómetro muy rápido uno tras otro. Es mejor leer el termómetro sólo una vez por segundo. El componente de termómetro tiene un pin de "Reloj", que puede utilizarse para controlar cuando el termómetro realiza una lectura y enviar el valor a la toma de corriente. Utilizaremos un componente generador de reloj para controlar el termómetro.
- Tipo "clo" en la caja del filtro de la caja de herramientas del componente, seleccione el componente de "Generador de reloj" (foto 1) y caer en el área de diseño
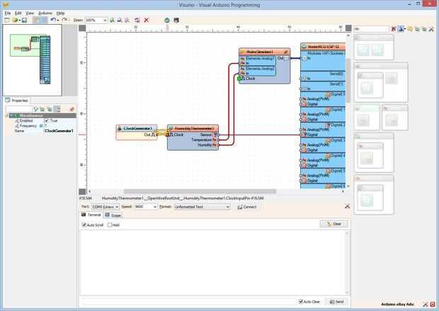
- Conectar la clavija "a" del componente ClockGenerator1 en la clavija de entrada de "Clock" del componente HumidityThermometer1 (foto 2)