Temperatura DHT11 de control remoto Wi-Fi una I2C de humedad pantalla LCD 2 X 16 dos ESP8266 y Visuino (9 / 19 paso)

Paso 9: En Visuino: conecta el componente de la estructura que

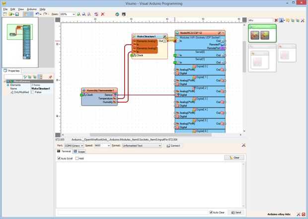
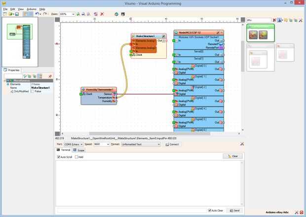
  1. Conectar la clavija de "temperatura" del componente HumidityThermometer1 en el perno "en" del elemento "Elements.Analog1" del componente MakeStructure1 (foto 1)
  2. Conectar la clavija de "humedad" del componente HumidityThermometer1 en el perno "en" del elemento "Elements.Analog2" del componente MakeStructure1 (foto 2)
  3. Conectar la clavija "a" del componente MakeStructure1 en el pin "en" de la "Modules.WiFi.Sockets.UDPSocket1" del componente "NodeMCU ESP-12" (imagen 3)

Artículos Relacionados

Arduino Nano: Temperatura DHT11 un I2C de humedad pantalla LCD 2 X 16 Visuino

Arduino Nano: Temperatura DHT11 un I2C de humedad pantalla LCD 2 X 16 Visuino

Ya hice dos Instructables sobre el uso de sensores de humedad y temperatura DTH11/DTH21/DTH22 y AM2301 con Arduino, y usted puede encontrarlos aquí y aquí. También hice Instructable sobre cómo usar la pantalla de caracteres LCD I2C y sobre cómo utili
Controlar una placa de Arduino usando un Control remoto infrarrojo

Controlar una placa de Arduino usando un Control remoto infrarrojo

-IntroducciónHola a todos, mi nombre es Noreddine Kessa, soy un entusiasta de la electrónica.  Me divertí mucho este fin de semana jugando con mi juguete nuevo, Kit Arduino ATmega328 DIY que he conseguido en eBay, y me encantaria compartir la alegría
Control de tus electrodomésticos con control remoto de TV!!

Control de tus electrodomésticos con control remoto de TV!!

Ver el proyecto salida vídeo aquí.He encontrado que algunas personas son muy perezosos para levantarse ir a la Junta y pulse el interruptor para encender la luz o ventilador o cualquier otro aparato pero Hey!, ahora hay una solución más fácil. Ahora
Control remoto de iluminación del humor de Arduino

Control remoto de iluminación del humor de Arduino

Combinar una franja de luz de LED de cierre con un minúsculo tablero de Arduino Pro Mini, agregar control remoto y tiene una configuración de iluminación de humor barato, versátil!La luz de mi dormitorio es en el techo. Es bonito y brillante, que es
Frambuesa Pi control remoto Universal

Frambuesa Pi control remoto Universal

en este tutorial espero convencerte de que este es el último control remoto universal construido una frambuesa pi.LIRC es el ideal para este trabajo. Simplifica muchas de las tareas más difíciles que tenemos que lograr.Paso 1: partes1 x frambuesa Pi
Control remoto para Sony NEX 5n cámara con cable

Control remoto para Sony NEX 5n cámara con cable

Qué es este tutorial:Un tutorial de como construir un control remoto con cable para la cámara de Sony NEX 5n. Porque la cámara sólo soporta control remoto IR, este es esencialmente un IR-a-cable conversión que 1) no requiere modificación de la cámara
C3/N3 DIY de control remoto enchufe para réflex Canon

C3/N3 DIY de control remoto enchufe para réflex Canon

como la mayoría de ustedes ya sabe, algunos DSLR de Canon tienen un conector dedicado para el control remoto. Esto es bastante molesto, sobre todo cuando queremos hacer un regulador de tiro especial diy. La forma más fácil es comprar un mando a dista
Sobrealimentado Control remoto batería Hack

Sobrealimentado Control remoto batería Hack

este instructables muestra cómo convertir tu coche de control remoto para utilizar una batería recargable y de larga duración. Esta tienda menos costosa había comprado modelo utiliza 6 baterías del AA que requieren recambio constante. Este instructab
IRK! Teclado USB de teclas con control remoto infrarrojo

IRK! Teclado USB de teclas con control remoto infrarrojo

IRK! es un teclado USB, sin llaves, que se puede utilizar simplemente usando su control remoto infrarrojo de aprendizaje .Creé que me permite controlar mi MythTV de cine en casa PC con mi control remoto infrarrojo de aprendizaje en lugar de tener que
Cámara de Control remoto para hacer primavera 2015

Cámara de Control remoto para hacer primavera 2015

Este instructable fue creado en cumplimiento de la exigencia de proyecto de la Makecourse de la Universidad de South Florida (www.makecourse.com). Este proyecto incluye los pasos necesarios para crear la cámara de control remota.Paso 1: Paso 1: el si
Paralaje BoE-Bot de Control remoto accionado por Afero

Paralaje BoE-Bot de Control remoto accionado por Afero

El BoE-Bot de Parallax es una gran plataforma para experimentar con la robótica, y cuando pensé en añadir un Modulo de Afero para proporcionar control remoto parecía una vinculación natural. Diseño físico del BoE-Bot haría fácil de añadir un Modulo,
Control remoto de colector de polvo para $25,50

Control remoto de colector de polvo para $25,50

Este instructable muestra cómo usar luz remoto interruptor para alimentar algo que consume mucho más corriente. En mi caso voy a utilizar el interruptor de mi colector de polvo encendido/apagado pero que funciona para cualquier cosa hasta 1.5kw en 22
Conectar una pantalla LCD y un Sensor de distancia por ultrasonidos a un Arduino

Conectar una pantalla LCD y un Sensor de distancia por ultrasonidos a un Arduino

Cuando empecé a jugar con los Arduinos, ésta fue la primera creación poco hasta me. La orientación del vídeo es un poco pobre. Esta fue mi primera ve las cosas así que pido disculpas que no era tabaco de hasta entonces. De todas formas, muy simple de
Pantalla LCD de la temperatura en C o F eligiendo el tipo con un control remoto

Pantalla LCD de la temperatura en C o F eligiendo el tipo con un control remoto

versión francesa aquíEn este programa de w a ver cómo capturar una temperatura, Mostrar en una pantalla LCD y elegir si queremos mostrar en C o F con un mando a distancia infrarrojo.En este tuto que uso:-A tarjeta de Sainsmart (como Arduino UNO)-A LC