Arduino Nano: Sensor acelerómetro giroscopio MPU9250 brújula I2C con Visuino (9 / 11 paso)

Paso 9: En Visuino: Conecte el componente MPU9250 a los elementos del componente de paquete

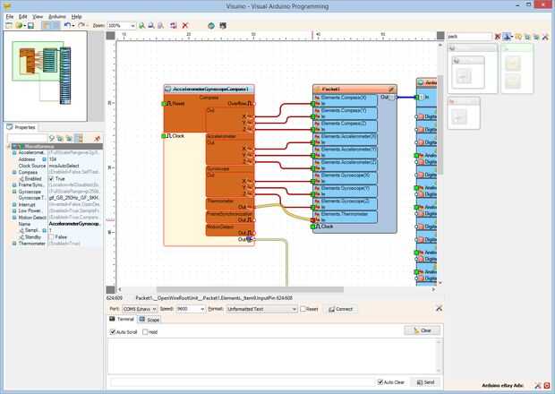
  1. Haga clic en el "hacia fuera" caja que contiene los pernos de la "brújula" del componente AccelerometerGyroscopeCompass1 para empezar a conectar todos los fuera bolos a la vez (cuadro 1)
  2. Mueva el mouse sobre el pin "en" del elemento "Elements.Compass(X)" del componente Packet1 . El Visuino extenderá automáticamente los cables para que se conectan correctamente con el resto de los pines (foto 1)
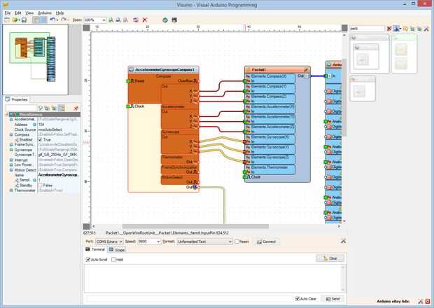
  3. Haga clic en el "hacia fuera" caja que contiene los pernos del "acelerómetro" del componente AccelerometerGyroscopeCompass1 para empezar a conectar todos los fuera bolos a la vez (cuadro 2)
  4. Mueva el mouse sobre el pin "en" del elemento "Elements.Accelerometer(X)" del componente Packet1 . El Visuino extenderá automáticamente los cables para que se conectan correctamente con el resto de los pines (imagen 2)
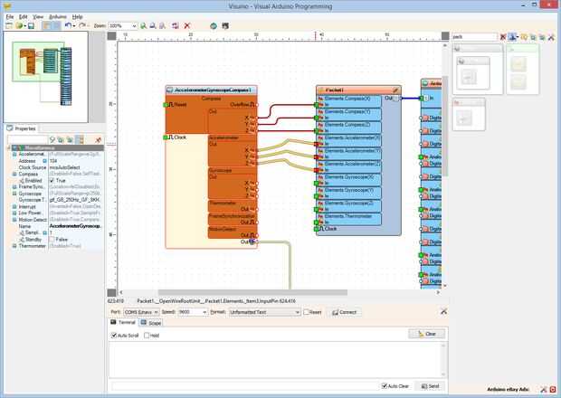
  5. Haga clic en el "hacia fuera" caja que contiene los pernos del "giroscopio" del componente AccelerometerGyroscopeCompass1 para empezar a conectar todos los fuera bolos a la vez (cuadro 3)
  6. Mueva el mouse sobre el pin "en" del elemento "Elements.Gyroscope(X)" del componente Packet1 . El Visuino extenderá automáticamente los cables para que se conectan correctamente con el resto de los pines (imagen 3)
  7. Conectar la clavija "a" del "termómetro" del componente AccelerometerGyroscopeCompass1 en el "en" el pin de la clavija de entrada de "Elements.Thermometer" del componente Packet1 (foto 4)

Artículos Relacionados

Arduino Nano: Detector de evitación de obstáculos infrarrojo con Visuino

Arduino Nano: Detector de evitación de obstáculos infrarrojo con Visuino

Sensores infrarrojos evitación del obstáculo son baratos, pequeños sensores de uso frecuente en robots y proyecto de Arduino para detectar objetos cerca del sensor.Los sensores infrarrojos funcionan enviando una luz infrarroja con cierta frecuencia,
Registrador de datos geo: Arduino + GPS + SD + acelerómetro para registrar, sello de tiempo y datos del sensor geo-tag

Registrador de datos geo: Arduino + GPS + SD + acelerómetro para registrar, sello de tiempo y datos del sensor geo-tag

versiones17 de octubre de 2013: he publicado una guía sobre el uso de tu teléfono Android para llevar a cabo una tarea similar al aprovechar tu Android dispositivo de construido en GPS y sensores.06 de febrero de 2013: Aparece en GeoAwesomeness http:
Arduino Nano - MPL3115A2 altímetro de precisión Sensor Tutorial

Arduino Nano - MPL3115A2 altímetro de precisión Sensor Tutorial

El MPL3115A2 emplea un sensor de presión MEMS con una interfaz I2C para proporcionar los datos exactos de la presión/altitud y la temperatura. Las salidas del sensor son digitalizadas por un ADC de 24 bits de alta resolución. Procesamiento interno el
Uso de un acelerómetro y un giroscopio con Arduino

Uso de un acelerómetro y un giroscopio con Arduino

he comprado recientemente una combinación de 3 ejes acelerómetro y giroscopio de 2 ejes de Sparkfun y quería publicar parte del código utiliza para conseguirlo ya está en marcha.  Estoy pensando en usarlo en un Arduino basado en controlador MIDI que
Arduino Nano - seguimiento Tutorial Sensor de movimiento de eje de MPU-6000 6

Arduino Nano - seguimiento Tutorial Sensor de movimiento de eje de MPU-6000 6

MPU-6000 es un movimiento de 6 ejes seguimiento Sensor con acelerómetro de 3 ejes y 3 ejes giroscopio incorporado en él. Este sensor es capaz de seguimiento eficiente de la posición exacta y la ubicación de un objeto en el plano de 3 dimensiones. Pue
Acelerómetro y giroscopio Tutorial

Acelerómetro y giroscopio Tutorial

IntroducciónEsta guía está dirigida a todos los interesados en el uso de acelerómetros y giróscopos, así como dispositivos de combinación IMU (Unidad de medición inercial) en sus proyectos de electrónicaCubriremos:¿Qué mide un acelerómetro?¿Qué mide
Bluetooth/giroscopio/acelerómetro controlado Lightball (con leds ajustables individuales en cada lado)

Bluetooth/giroscopio/acelerómetro controlado Lightball (con leds ajustables individuales en cada lado)

Finalmente (casi el tópico) hice mi lightball personal.(A.k.a.: otro día en el FabLab de Aquisgrán)Cada lado es enlighted individualmente con un LED inteligente (WS2812b, en un protoboard pequeño) detrás. Un microcontrolador (MSP430G2553, PDIP.) pued
Arduino Nano - Tutorial de Sensor Digital de luz ambiental BH1715

Arduino Nano - Tutorial de Sensor Digital de luz ambiental BH1715

El BH1715 es un Sensor de luz ambiente digital con una interfaz de bus I²C. El BH1715 es utilizado para obtener los datos de luz ambientales para ajustar la potencia de luz de fondo LCD y teclado para dispositivos móviles. Este dispositivo ofrece una
Arduino Nano - Tutorial de Sensor de temperatura TMP100

Arduino Nano - Tutorial de Sensor de temperatura TMP100

TMP100 High-Accuracy, módulo Digital Sensor de temperatura I2C MINI de baja potencia. El TMP100 es ideal para medición de temperatura extendido. Este dispositivo ofrece una precisión de ±1 ° C sin necesidad de calibración o componente externo de seña
Arduino Nano - STS21 temperatura Sensor Tutorial

Arduino Nano - STS21 temperatura Sensor Tutorial

Sensor de temperatura Digital STS21 ofrece un rendimiento superior y una huella de ahorro de espacio. Proporciona señales calibradas, lineal en formato digital, I2C. Fabricación de este sensor se basa en tecnología CMOSens, que atribuye a la rendimie
Arduino Nano - Tutorial de Sensor de luz ambiental TSL45315

Arduino Nano - Tutorial de Sensor de luz ambiental TSL45315

TSL45315 es un sensor digital de luz ambiental. Aproxima la respuesta del ojo humano en una variedad de condiciones de iluminación. Los dispositivos tienen tres tiempos de integración seleccionable y proporcionan una salida directa de 16-bit de lux a
Arduino Nano - Tutorial de Sensor de temperatura SI7050

Arduino Nano - Tutorial de Sensor de temperatura SI7050

SI7050 es un sensor de temperatura digital que trabaja en protocolo de comunicación I2C y ofrece alta exactitud sobre el toda tensión y temperatura. Esta alta precisión del sensor es atribuida por el procesamiento de señales novela y diseño analógico
Arduino Nano - HTS221 de humedad relativa y temperatura Sensor Tutorial

Arduino Nano - HTS221 de humedad relativa y temperatura Sensor Tutorial

HTS221 es un sensor digital capacitivo compactado ultra para humedad relativa y temperatura. Incluye un elemento de detección y una señal mixta aplicación específica circuit(ASIC) integrado para proporcionar la información de la medida a través de in
Arduino Nano - A20 SI7006 humedad y temperatura Sensor Tutorial

Arduino Nano - A20 SI7006 humedad y temperatura Sensor Tutorial

SI7006-A20 es una humedad y temperatura que puede funcionar con protocolo de comunicación I2C. Tiene un CI CMOS monolítica integración de humedad y elementos de sensor de temperatura, un conversor de analógico a digital etc.. Con calibración y elemen