Arduino Nano: Ranger(Ping) ultrasonido con Visuino (4 / 6 paso)

Paso 4: En Visuino: agregar y conectar componentes ultrasónicos Ranger

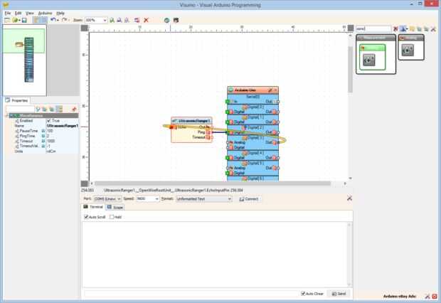
  1. Tipo "sonic" en la caja del filtro de la caja de herramientas del componente, seleccione el componente "Ranger(Ping) ultrasónica" (foto 1) y colóquelo en el área de diseño
  2. Conectar la clavija de "Ping" del componente UltrasonicRanger1 en la clavija de entrada "Digital" del canal de Digital [2] del componente de Arduino (foto 2)
  3. Conectar la clavija "a" del canal Digital [3] del componente de Arduino en la clavija de entrada de "eco" del componente UltrasonicRanger1 (foto 3)
  4. Conectar la clavija de salida "hacia fuera" del componente UltrasonicRanger1 en el "en" perno de la entrada del canal serie [0] del componente de Arduino (foto 4)

Artículos Relacionados

Arduino Nano: Ranger(Ping) ultrasonidos I2C de distancia pantalla LCD 2 X 16 Visuino

Arduino Nano: Ranger(Ping) ultrasonidos I2C de distancia pantalla LCD 2 X 16 Visuino

En este Instructable, les mostraré lo fácil que es conectar Sensor de ultrasonidos con Arduino y mostrar la distancia en una Pantalla LCD.Tenga en cuenta que la anotación en algunas de las fotos en este Instructable funcionará correctamente en alguno
Arduino Nano: Invertir botón con Visuino

Arduino Nano: Invertir botón con Visuino

Botones y conmutadores digitales son uno de los sensores de uso más frecuente con Arduino. También son fáciles de conectar y usar de código. A veces sin embargo el botón o el interruptor proporciona verdadera cuando necesitamos falsay falsa cuando te
Arduino Nano: Teclado de matriz con Visuino

Arduino Nano: Teclado de matriz con Visuino

Telclados numéricos de la matriz son algunas de las maneras más simples y más populares para entrar información del teclado en microcontroladores Arduino tipo.En este Instructable mostrará lo fácil que es conectar Teclado matriz con Arduino y program
Arduino Nano: HMC5883 brújula con Visuino

Arduino Nano: HMC5883 brújula con Visuino

HMC5883L son populares sensores de brújula. Pueden ser utilizados para robots, aviones no tripulados y sistemas de navegación.En este Instructable, voy a mostrarles, lo fácil que es programar el Arduino para utilizar brújula HMC5883L , con Visuino -
Busque el Bus Arduino I2C dispositivos I2C conectados con Visuino

Busque el Bus Arduino I2C dispositivos I2C conectados con Visuino

I2C Dispositivos y módulos están ampliamente disponibles y muy popular en los proyectos de Arduino . Cada dispositivo I2C tiene una dirección generalmente fija o configurable por jumpers. Cuando se trabaja con el dispositivo I2C , la primera tarea es
Arduino Nano: Conexión de interruptor de la foto (optoacoplador ranurado) con Visuino

Arduino Nano: Conexión de interruptor de la foto (optoacoplador ranurado) con Visuino

Optoacoplador ranurado (foto interruptores) es muy útiles, incluida a menudo en proyectos de Arduino para detectar la posición de objetos en movimiento, medir la velocidad de rotación, o movimiento lineal, la frecuencia de eventos y muchos otros.Son
Arduino Nano: Contra rebotes y alternar botón con Visuino

Arduino Nano: Contra rebotes y alternar botón con Visuino

Botones conectado a Arduino se pueden utilizar fácilmente como interruptor de encendido/apagado. Desgraciadamente los botones tienden a crear ruido que despiden cuando conectar/desconectar, hacer la funcionalidad de alternar no fiable. El ruido puede
Arduino Nano: Leer DS1820/DS18S20 Maxim un cable termómetro dirección con Visuino

Arduino Nano: Leer DS1820/DS18S20 Maxim un cable termómetro dirección con Visuino

OneWire Maxim DS1820 DS18S20 / / DS18B20 son termómetros muy populares y con razón. Termómetros de múltiples se pueden conectar e incluso funciona con sólo 2 hilos. Ya postee Instructable sobre cómo conectar y leer OneWire termómetro aquí.Cada termóm
Arduino Nano: Codificador rotatorio con Visuino

Arduino Nano: Codificador rotatorio con Visuino

Los codificadores rotativos son sensores de rotación exacto muy útiles, también de uso frecuente como usuario control dispositivos de entrada en lugar de potenciómetros. Son fáciles de conectar al Arduino, y con la ayuda de Visuino - un ambiente de d
Arduino Nano: Con DS1820/DS18S20 Maxim un termómetro Sensor módulo

Arduino Nano: Con DS1820/DS18S20 Maxim un termómetro Sensor módulo

He recibido muchas peticiones para tutorial de termómetro OneWire Maxim DS1820/DS18S20 , así que aquí está el primer tal Instructable.En la siguiente Instructables demuestro cómo trabajar con varios termómetros conectados al mismo pin, así como obten
Cómo conectar una LCD serial con un Arduino Nano

Cómo conectar una LCD serial con un Arduino Nano

En un anterior instructable demostré cómo conectar la LCD serial a un Arduino UNOAyer quería utilizar dos Arduinos para un proyecto de RF y se dio cuenta de que no sé cómo utilizar la pantalla LCD serial con el Arduino Nano. Así que con un poco de in
Arduino Nano: Mide distancia con Ranger ultrasónico y registro para tarjeta MicroSD con Visuino

Arduino Nano: Mide distancia con Ranger ultrasónico y registro para tarjeta MicroSD con Visuino

Las tarjetas MicroSD son soporte de almacenamiento barato y fácil, y son muy convenientes para el almacenamiento de datos del sensor de Arduino . Hay también un número de baratos disponibles Módulos de tarjeta MicroSD para Arduino.En este Instructabl
Arduino Nano: Registrar información de GPS a la tarjeta MicorSD con Visuino

Arduino Nano: Registrar información de GPS a la tarjeta MicorSD con Visuino

Las tarjetas MicroSD son soporte de almacenamiento barato y fácil, y son muy convenientes para el almacenamiento de datos del sensor de Arduino . También hay una serie de barato disponibles Módulos de tarjeta MicroSD para Arduino, y ya hice Instructa
Arduino Nano: Presión barométrica y temperatura BMP180 con Visuino

Arduino Nano: Presión barométrica y temperatura BMP180 con Visuino

BMP180 son sensores de temperatura y Arduino presión barométrica combinados muy populares. Puede utilizarse para estaciones meteorológicas, así como para medir la altitud.En este Instructable, voy a mostrarles, lo fácil que es programar el Arduino pa