Paso 9: En Visuino: agregar y conectar el componente Button Debounce



Cuando se utiliza el componente de comparación para detectar el cambio de nivel en el optoacoplador hay casos cuando la señal irá brevemente hacia adelante y hacia atrás por encima y por debajo del nivel de activación antes de establecerse a un nivel estable. Esto introduce un ruido y datos no válidos. Este ruido es similar al ruido que despide al presionar o soltar el botón. Visuino incluye un botón contra rebotes componente, que puede utilizarse también para suprimir el ruido del optoacoplador:
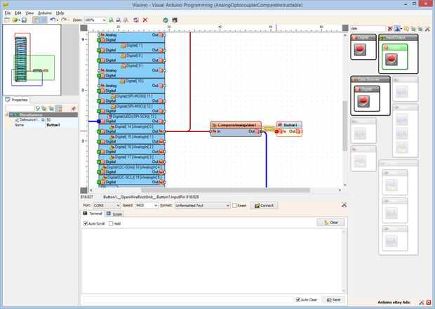
- Tipo "deb" en la caja del filtro de la caja de herramientas del componente, seleccione el componente de "Debounce botón" (foto 1) y caer en el área de diseño
- Conectar la clavija "a" del componente CompareAnalogValue1 en el "en" el pin del componente Button1 (foto 2)
- Conectar la clavija "a" del componente Button1 en la clavija de entrada "Digital" del canal de "Digital [13]" del componente de Arduino (foto 3)