Paso 3: Borrar la existente base de LED


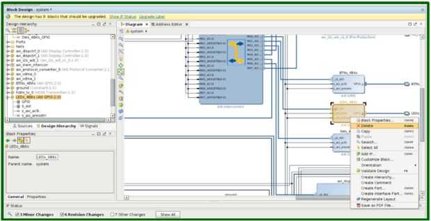
Vamos a separar LEDs desde el núcleo GPIO de la PS en primer lugar. Por lo tanto, necesitamos hacer clic en el integrador IP y abra el diagrama de bloques como se muestra en la primera imagen de este paso. Entonces tenemos que eliminar la corriente LED IP como se muestra en la segunda imagen. Nosotros nos encargaremos de la modificación de la configuración de ubicación de pin externo (archivo xdc) en pasos posteriores.
Nota: En la figura 4 es un amarillo de la barra que indica la necesidad de una actualización. Para actualizar el estado de mostrar IP, asegúrese de que todos son seleccionados y golpear actualización seleccionada.













