Paso 7: configuración








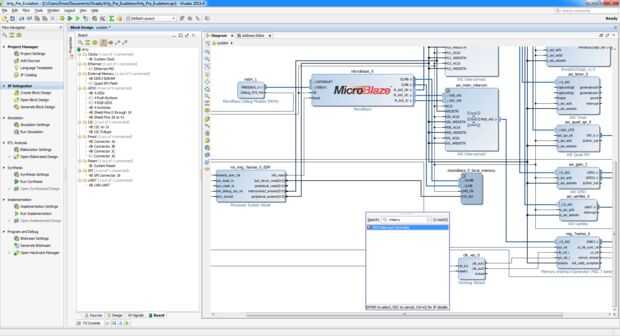
28 - haga clic derecho y agregar Ip "Pmod", que es acl y gps.
29 - haga clic derecho y agregar Ip "interrupción", interrumpir el controlador
30 - conectar con microblaze de puerto de interrupciones con el puerto del controlador de interrupción. ("INTERRUPCIÓN")
31 - ir a ficha de "Tablero" y arrastrar y soltar "Conector JA" para PMODACL.
32 - ir a ficha de "Tablero" y arrastrar y soltar "Conector JB" a PMODGPS.
33 - "Ejecute la conexión automatización", haga clic en "Automatización de todos" y luego "OK"
34 - conectar "Interrupción de Timer" y "controlador de interrupción/int [0:0]" puertos.
35 - haga clic derecho y ejecutar "Validar diseño"