Arduino y Visuino: conectar 4D sistemas ViSi genio inteligente con pantalla táctil con Arduino (16 / 21 paso)

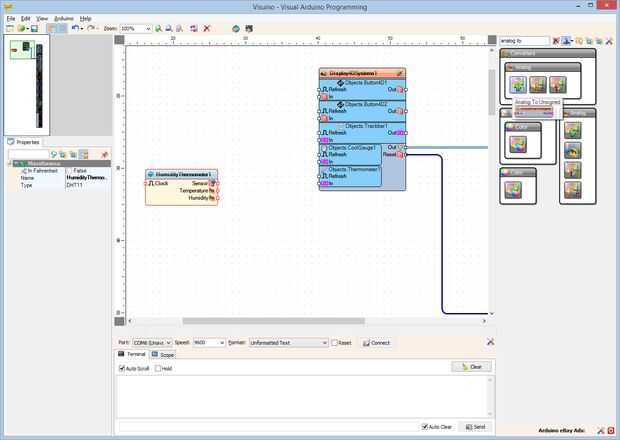
Paso 16: En Visuino: agregar y conectar DHT11 y dos componentes análogo a Unsigned

A continuación vamos a añadir un componente para obtener los valores de la DHT11, convertirlos a enteros sin signo y enviarlas al calibrador de pantalla y elementos de termómetro:

  1. Tipo "dht" en la caja del filtro de la caja de herramientas del componente, seleccione el componente de "humedad y termómetro DHT11/21/22/AM2301" (foto 1) y caer en el área de diseño
  2. Tipo "análogo a" en la caja del filtro de la caja de herramientas del componente, seleccione el componente "Análoga que no firmados" (foto 2) y caer dos de ellas en el área de diseño
  3. Conectar la clavija de "Sensor" del componente HumidityThermometer1 (foto 3) en la clavija de entrada "Digital" de la "Digital [2] « canal del componente de Arduino (foto 4)

Artículos Relacionados

Sistema de riego inteligente con arduino...

Sistema de riego inteligente con arduino...

En este instructable quería compartir mi sistema de riego automático usando arduino, sensor de humedad del suelo y una válvula de simple acuario conectado a un servo... Sensor de humedad toma lecturas constantes de la humedad del suelo y al Arduino q
Sistema de iluminación bricolaje habitación inteligente con Sensor de movimiento PIR y Arduino

Sistema de iluminación bricolaje habitación inteligente con Sensor de movimiento PIR y Arduino

Hola amigos, tema de hoy es el sistema inteligente luz de la habitación y como sensor de movimiento PIR detecta el movimiento y el trabajo por consiguiente. Voy a contarles sobre el proyecto en el que usted aprenderá cómo puede auto encendido la luz
SISTEMA de coche inteligente y elegante del estacionamiento

SISTEMA de coche inteligente y elegante del estacionamiento

Este instructable es la versión escrita de mi "Arduino: Cómo para construir un inteligente e inteligente aparcamiento sistema"Robótica es una parte de la comunicación de hoy. En la actualidadrobótica del mundo es un rápido crecimiento y un campo
SISTEMA de domótica basado en pantalla táctil inalámbrico

SISTEMA de domótica basado en pantalla táctil inalámbrico

Se trata de un sistema de domótica táctil pantalla base.Domótica se refiere al uso de la tecnología informática y de información para el control de funciones y aparatos electrodomésticos. Sistemas pueden variar desde simple control remoto de la ilumi
Sistema de reservas de autobús inteligente con tornillo micro-controller

Sistema de reservas de autobús inteligente con tornillo micro-controller

Hola hay colegas inventores,Deseo que me compartir algunas experiencias y mi equipo ganó al crear un proyecto de sistema de bus inteligente de reserva, que me llevó a utilizar un Arduino y el sorprendente regulador micro del perno.¿Por qué?Mientras q
Simple pantalla táctil LCD para arduino

Simple pantalla táctil LCD para arduino

Esta es una guía que muestra de una manera fácil de configurar una interfaz de pantalla táctil LCD con arduino y otros microcontroladores similares.También es autopromoción desvergonzada de mi pedal de arranque... que se centra en lo que es muy fácil
Un sistema hidropónico Simple con MediaTek LinkIt™ una

Un sistema hidropónico Simple con MediaTek LinkIt™ una

Hoy queremos describir un proyecto basado en la nueva Junta de Mediatek Linkit uno. Con esta tabla queremos realizar un sistema hidropónico simple que es capaz de:1) que la solución nutritiva de la hidroponía:Esto se hará mediante el uso de válvulas
Sistema de riego inteligente

Sistema de riego inteligente

Este proyecto se crea para el 2015 de concurso de diseño de Digilent. Es un sistema de riego inteligente que controlado por una placa ChipKit MX3. La Junta es controlada por un dispositivo android, pero puede trabajar independiente. El sistema Compru
Actualización de Undistructible a su viejo anticuado sistema de música con tarjeta SD, USB, inalámbrico auxiliar

Actualización de Undistructible a su viejo anticuado sistema de música con tarjeta SD, USB, inalámbrico auxiliar

Undistructible actualización a su viejo anticuado sistema de música con tarjeta SD, USB, inalámbrico auxiliarLo lograr haciendo esto sin dañar coche fm modilator:-1. seguir usando en el coche2. uso para escuchar música desde la tarjeta sd, pendrive u
Arduino análogo señal gráficos en una pantalla táctil TFT

Arduino análogo señal gráficos en una pantalla táctil TFT

Este video de demostración con el código fuente es un ejemplo de gráfica de la señal analógica. El proyecto utiliza un Arduino Mega 2560 y UNO R3 2.8 pantalla táctil TFT pantalla para mostrar dos señales analógicas como la línea y de barras. Una seña
Pantalla táctil de 4 hilos con Arduino

Pantalla táctil de 4 hilos con Arduino

Este tutorial muestra cómo la interfaz de pantalla táctil de 4 hilos usando Arduino. Este tutorial es útil para todos los microcontroladores saber interfaz Reisistive TouchscreenMuestra de pantalla táctil resistiva se compone de varias capas separada
Teclado de pantalla táctil de Arduino

Teclado de pantalla táctil de Arduino

Con este Instructable serás capaz de usar su Arduino y un escudo TFT como un teclado táctil pantalla 'piano'.Características:-pantalla táctil sensibles y rápidos-teclado incluye sostenidos y bemoles-puede cambiar octavas con octava 'botones' - la gam
Domótica inteligente con Android + Ethernet Internet + Arduino

Domótica inteligente con Android + Ethernet Internet + Arduino

Domótica se convierte cada vez más popular y asequible y fascina a la gente. Internet ofrece tales posibilidades como nunca antes. Impresiona a tus amigos mostrando el Smartphone que puede activar/desactivar la lámpara en sus millas Apartamento lejos
Pantalla táctil ITDB02 2.8″ Shield Arduino

Pantalla táctil ITDB02 2.8″ Shield Arduino

Compatibles con pantalla táctil ITDB02 2.8″ Shield Arduino está diseñada para todas las tarjetas con Arduino. Funciona con 3.3V, tiene una etapa de conversión de niveles de 5V para utilizarla con tarjetas como Arduino UNO.Es una pantalla táctil con f