Arduino: NeoPixels (WS2812) fácil - indexadas pixeles (6 / 8 paso)

Paso 6:

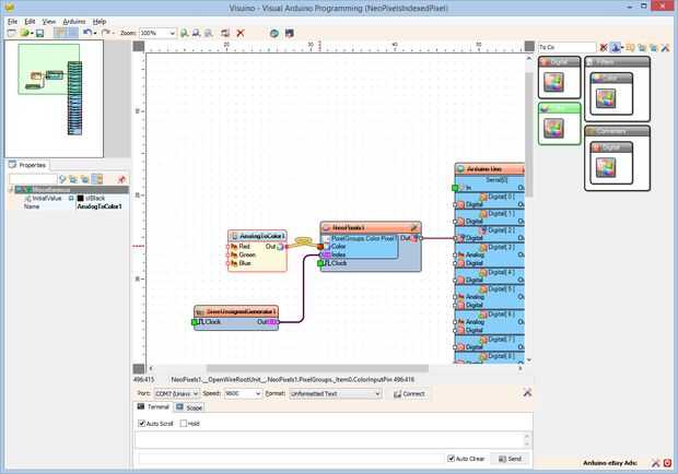
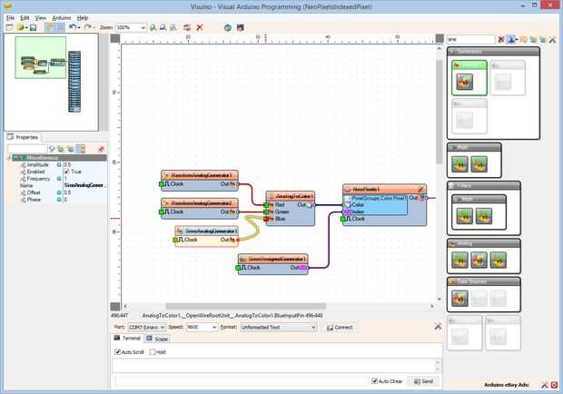
Se generan color parcialmente aleatoria de componentes rojo verde y azul para definir el píxel seleccionado.

  1. Tipo "Co" en la caja del filtro de la caja de herramientas del componente, seleccione el componente de "Analógica a Color" (Foto 1) y caer en el área de diseño
  2. Conectar la clavija "a" del componente AnalogToColor1 en la clavija de entrada de "Color" de la "Color Pixel1" del componente NeoPixel1 como se muestra en el cuadro 2
  3. Tipo "rando" en la caja del filtro de la caja de herramientas del componente, seleccione el componente de "Generador al azar del análogo" (foto 3) y caer dos de ellas en el área de diseño
  4. Tipo "seno" en la caja del filtro de la caja de herramientas del componente, seleccione el componente de "Seno analógica generador" (foto 4) y caer en el área de diseño
  5. Conectar los componentes como se muestra en el cuadro 5

Artículos Relacionados

Tu primer Arduino Robot (muy fácil) :-)

Tu primer Arduino Robot (muy fácil) :-)

HLO amigos!!!!!!Este es mi nuevo instructablesEn foto de arriba es solamente áspero montaje del robotTe guiará que cómo hacer tu primer Robot con Arduino muy fácilPaso a pasoAsí que vamos a reunir todas las piezas necesariasPaso 1: Reunir el Material
Stargate inspirado Arduino NeoPixel 3D reloj impreso

Stargate inspirado Arduino NeoPixel 3D reloj impreso

La DHD Stargate reloj mostrará la hora de NeoPixel LED orientado alrededor de una cara de reloj simulado. El reloj ofrece un timbre cada hora hora y media que puede ser encendido y apagado. Las horas y los minutos se pueden establecer mediante pulsad
Arduino Shield usable fácil coser

Arduino Shield usable fácil coser

Wearable computing, e-textiles, circuitos suaves o como quiera llamarlo, es un creciente campo de aplicación de la tecnología a la ropa o los accesorios como zapatos, bolsos o mochilas.  Es una diversión y desafío creativo que va más allá de añadir l
Música con Arduino, la manera fácil

Música con Arduino, la manera fácil

Ya hay maneras de hacer un Arduino reproducir música mediante un zumbador, y funcionan muy bien. Sin embargo, tienes que escribir cada canción o efecto de sonido en C, y la puesta a punto puede tomar mucho tiempo.Así que si tienes que crear un montón
Proyecto LED efecto Arduino et WS2812 Le projet et composants de ses

Proyecto LED efecto Arduino et WS2812 Le projet et composants de ses

Afin d'illuminer vos meubles ou tout autre objet, je vous proponer ce tutoriel à pour pero de bandeau de contrôler un LED de tipo WS2812.CE projet simple vous permet de choisir un effet LED ainsi la couleur de la LED. Boutons de deux de le système ce
Graficar en un Arduino, la manera fácil!

Graficar en un Arduino, la manera fácil!

a veces cuando usted está probando un sensor o depuración de un valor en un proyecto de Arduino, quiere ver algo distinto números volando en el Monitor Serial. Sin embargo, usted desea conseguir el sensor trabaja rápidamente, y no quiere tomarse el t
Graficando valores de Arduino, la manera fácil!

Graficando valores de Arduino, la manera fácil!

a veces cuando usted está probando un sensor o depuración de un valor en un proyecto de Arduino, quiere ver algo distinto números volando en el Monitor Serial. Sin embargo, usted desea conseguir el sensor trabaja rápidamente, y no quiere tomarse el t
Tutorial de Arduino - detector de fácil golpe secreto

Tutorial de Arduino - detector de fácil golpe secreto

En este proyecto de construir un circuito con un Led y un piezo para funcionar como un encendido y apagado de un Led cuando recibe un número de golpes de sonidos dentro de un rango dado.Paso 1: Lo que necesita HardwareLEDDiodos (Zener 5.1v).Zumbador
¿Aprendizaje básico de Arduino la manera fácil - parte 01 "Blink" o "Internet"

¿Aprendizaje básico de Arduino la manera fácil - parte 01 "Blink" o "Internet"

has comprado tu primer Arduino o usted está planeando obtener este gran pequeño dispositivo? Obi Wan decía: "eso es bueno. Ha tomado el primer paso en un mundo más grande." Lo mismo para mí! ¡ Felicidades! Verás, en cuanto que domines lo básico,
Arduino Pixel Stick WS2812

Arduino Pixel Stick WS2812

Este es mi primer instructable casé pregunté para poner uno junto a un amigo pero solamente después que había montado todo para que algunas fotos no pude conseguir Im seguro habrá bits he perdido no soy ningún genio de código así que haré mi mejor es
Cómo crear un escudo Arduino muy fácil (utilizando EasyEDA)

Cómo crear un escudo Arduino muy fácil (utilizando EasyEDA)

En este Instructable voy a enseñarte a crear un escudo de Arduino Uno muy fácil.No entraré en demasiados detalles, pero he incluido un vídeo dónde se puede ir un poco más en profundidad sobre cómo utilizar el software.Utilizar la aplicación web de Ea
Catapulta de Arduino Robot

Catapulta de Arduino Robot

Hola creadores compañeros allí,Este instructable es mi intento de hacer un robot para la competencia del 'Concurso de robótica' en instructables. Así que aquí es :)Voy a empezar este instructable con una broma :)P: ¿Cuál es la diferencia entre hombre
Luz programable LED nube fácil

Luz programable LED nube fácil

Leí el artículo "CLOUD lámparas traen la magia de al aire libre adentro" publicado por RACHAEL BERKEY ON 26 de marzo de 2016.Voy a copiar su idea y utilizar la tira de ws2812 led (uno de lo neopixel) y el controlador de blinkytape y terminar mi
Reloj binario utilizando Neopixels

Reloj binario utilizando Neopixels

Hola amigos, me encanta todas las cosas relacionadas con LED y también como hacer uso de ellos de diferentes maneras interesantes sí, sé que el reloj binario se ha hecho aquí un número de veces, y cada uno son excelente ejemplo de cómo crear su propi