Paso 8: En Visuino: agregar y conectar componentes muertos zona escala analógica





Los pines analógicos donde está conectado el Joystick generar valores normalizados entre 0.0 y 1.0. Tenemos que convertirlos a +/-300 pasos por segundo. Puesto que el Joystick no es muy preciso cuando en posición central liberado, queremos una pequeña zona alrededor del centro a considerar 0.5, así que tenemos que introducir "Zona muerta":
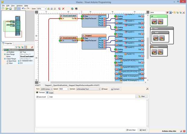
- Tipo "zona" en la caja del filtro de la caja de herramientas del componente, seleccione el componente de "Dead zona escala analógica" (foto 1) y caer a dos de ellos en el área de diseño
- Conectar la clavija de salida "hacia fuera" del componente DeadZoneScaled1 en la clavija de entrada de "StepsPerSecond" del componente Stepper1 (foto 2)
- Conectar la clavija de salida "hacia fuera" de la "Digital [14] /analógico [0]" canal del componente Arduino a la "en" entrada de pin del componente DeadZoneScaled1 (foto 3)
- Conectar la clavija de salida "hacia fuera" del componente DeadZoneScaled2 en la clavija de entrada de "StepsPerSecond" del componente Stepper2 (foto 4)
- Conectar la clavija de salida "hacia fuera" de la "Digital [15] /analógico [1]" canal del componente Arduino a la "en" entrada de pin del componente DeadZoneScaled2 (cuadro 5)