Arduino Nano y Visuino: 7 segmentos Display Clock con el MAX7219 y DS1307 en tiempo Real Clock(RTC) (10 / 13 paso)

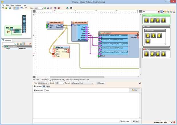
Paso 10: En Visuino: agregar y conectar componentes de Flip Flop T

Para animar el "-" segmentos de separador entre las horas, minutos y los segundos, cambiará entre "8" y los valores sin signo "1" cada segundo. Para ello podemos usar un flip-flop. La palanca (T) es el más conveniente para este propósito-flip-flop:

  1. Tipo "flip" en la caja del filtro de la caja de herramientas del componente, seleccione el componente de "Flip-flop de Toggle(T)" (foto 1) y caer en el área de diseño
  2. Conectar la clavija "a" de la RealTimeClock1 en el "en" el pin del componente deFlipFlop1 T(foto 2)

Artículos Relacionados

Arduino Nano: Analógico 7 segmento MAX7219 pantalla con Visuino

Arduino Nano: Analógico 7 segmento MAX7219 pantalla con Visuino

Displays de 7 segmentos son una opción muy popular para Mostrar datos. Sin embargo, constan de un gran número de LEDs y controlar cada LED con un pin digital de Arduino no es una solución práctica. Maxim Integrated ofrece muy conveniente chip para el
Arduino 7 segmentos Display Clock (+ activación de sonido)

Arduino 7 segmentos Display Clock (+ activación de sonido)

En este instructable le mostraré cómo hacer tu propio Arduino basado en 7 segmentos display (4 dígitos) reloj con función de activación de sonido!El circuito utiliza el microcontrolador ATmega328p (igual que la placa de Arduino uno) y el DS1302 reloj
Arduino Nano y Visuino: Control de servos con codificador rotatorio

Arduino Nano y Visuino: Control de servos con codificador rotatorio

Hay un montón de Instructables que Servo control con potenciómetro, sin embargo a veces es útil controlar con un Codificador rotatorio. En este Instructable, les mostraré lo fácil que es implementar esto con la ayuda de Visuino - un ambiente de desar
Arduino Nano y Visuino: medir la velocidad del Motor (RPM) con optoacoplador y Encoder de disco

Arduino Nano y Visuino: medir la velocidad del Motor (RPM) con optoacoplador y Encoder de disco

Al construir un coche de la robusteza, es importante controlar la velocidad de la rotación de las ruedas. Antes de que podemos controlar la velocidad sin embargo, necesitamos ser capaces de medirlo. Una de las maneras más populares y más fácil de med
Arduino Nano y Visuino: medida de peso con HX711 carga celular amplificador y el ADC

Arduino Nano y Visuino: medida de peso con HX711 carga celular amplificador y el ADC

HX711 Cargar celular amplificador y el ADC hacen muy fácil de construir su propia escala con Arduino. Con la ayuda de Visuino la tarea es tan fácil que usted puede completar en solo un par de minutos.En este instructable, mostraré cómo conectar la ce
Arduino Nano: Control de cepillado Motor de CC con tablero de conductor de L9110S y Visuino

Arduino Nano: Control de cepillado Motor de CC con tablero de conductor de L9110S y Visuino

Motores DC cepillado a menudo se utilizan para robots coche alrededor, o variedad de otros proyectos interesantes de Arduino. Para controlar el motor con Arduino, necesita normalmente utilizar un controlador de motor. Hay un montón de diferentes cont
Arduino Nano y Visuino: Control de Servos con Joystick

Arduino Nano y Visuino: Control de Servos con Joystick

Controlando Servos conectado a Arduino con Joystick es muy común. Con la ayuda de Visuino, un entorno de desarrollo gráfico fácil de usar para Arduino, lograr esto nunca ha sido tan fácil!Tenga en cuenta que la anotación en algunas de las fotos en es
Arduino Nano: Contra rebotes y alternar botón con Visuino

Arduino Nano: Contra rebotes y alternar botón con Visuino

Botones conectado a Arduino se pueden utilizar fácilmente como interruptor de encendido/apagado. Desgraciadamente los botones tienden a crear ruido que despiden cuando conectar/desconectar, hacer la funcionalidad de alternar no fiable. El ruido puede
Arduino Nano y Visuino: Control de Motor paso a paso con los botones

Arduino Nano y Visuino: Control de Motor paso a paso con los botones

Motores paso a paso se utilizan en proyectos de Arduino, cuando algo necesita ser movido o dado vuelta. En este Instructable, les mostraré lo fácil que es conectar el Motor de paso a paso con Arduino Nano y controlar con los botones.Tenga en cuenta q
Arduino Nano y Visuino: Control de Motor paso a paso con codificador rotatorio

Arduino Nano y Visuino: Control de Motor paso a paso con codificador rotatorio

A veces es necesario tener un Motor de pasos seguir la rotación de un Codificador rotatorio para posicionamiento preciso. Yo he estado planeando Instructable sobre este por un tiempo, pero finalmente el par de días después otra pregunta del usuario V
Arduino Nano y Visuino: Control de 2 motores paso a paso con Joystick

Arduino Nano y Visuino: Control de 2 motores paso a paso con Joystick

Al generar proyectos de Arduino con motores paso a paso, como máquina CNC , plottero Arte animado, llega un momento cuando los steppers necesitan ser controlada manualmente. Análogo palancas de mando son baratos y fácil módulos para el control manual
Arduino Uno y Visuino: controlar Robot coche Smart con Joystick y L298N controlador de Motor

Arduino Uno y Visuino: controlar Robot coche Smart con Joystick y L298N controlador de Motor

Que coche elegante se establece cuando se combinan con Los módulos de controladores Motor L298N, ofrecen una de las maneras más fáciles de fabricar coches robot. El Módulo del controlador Motor L298N es fácil de controlar con Arduino, y con la ayuda
7 segmentos Display Clock

7 segmentos Display Clock

En este inescrutable mostrará usted cómo hacer un reloj digital!Se necesita:Un kit de fundador de solQue incluye un tablero de pan, los cables de puente, botones, LED y un display de 7 segmentos.Usted también necesitará un arduinoel cuadro del fundad
Arduino Nano LED pantalla

Arduino Nano LED pantalla

Este es mi primer instructable sobre cómo pantalla de interfaz limpio un LED de 7 segmentos de 4 dígitos de 0,56" a un Arduino Nano. displays de 7 segmentos LED son ideales para la visualización de información en un Arduino debido a su bajo costo (~$