Arduino Nano: Temperatura DHT11 un I2C de humedad pantalla LCD 2 X 16 Visuino (10 / 13 paso)

Paso 10: En Visuino: agregar y conectar componentes DHT11

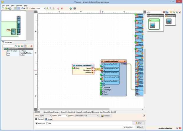
  1. Tipo "dht" en la caja del filtro de la caja de herramientas del componente, seleccione el componente de "humedad y termómetro DHT11/21/22/AM2301" (foto 1) y caer en el área de diseño
  2. Conectar la clavija de salida "temperatura" del componente HumidityThermometer1 en el perno "en" del elemento Elements.AnalogField1 del componente LiquidCrystalDisplay1 (foto 2)
  3. Conectar la clavija de salida de "humedad" del componente HumidityThermometer1 en el "en" el pin de la elementos. AnalogField2 elemento del componente LiquidCrystalDisplay1 (foto 3)
  4. Conectar la clavija de "Sensor" del componente HumidityThermometer1 en la clavija de entrada "Digital" de la "Digital [2] « canal del componente de Arduino (foto 4)

Artículos Relacionados

Arduino Nano: Ranger(Ping) ultrasonidos I2C de distancia pantalla LCD 2 X 16 Visuino

Arduino Nano: Ranger(Ping) ultrasonidos I2C de distancia pantalla LCD 2 X 16 Visuino

En este Instructable, les mostraré lo fácil que es conectar Sensor de ultrasonidos con Arduino y mostrar la distancia en una Pantalla LCD.Tenga en cuenta que la anotación en algunas de las fotos en este Instructable funcionará correctamente en alguno
Temperatura DHT11 de control remoto Wi-Fi una I2C de humedad pantalla LCD 2 X 16 dos ESP8266 y Visuino

Temperatura DHT11 de control remoto Wi-Fi una I2C de humedad pantalla LCD 2 X 16 dos ESP8266 y Visuino

Módulos de ESP8266 son controladores solo gran soporte de bajo costo con construido en Wi-Fi, y ya he hecho un simple parpadeo instructable con módulo de NodeMCU de ESP8266.La ventaja de ESP8266 sobre Arduino y otros controladores es incorporado Wi-F
Arduino Nano: Temperatura y humedad DHT11/DHT21/DHT22 Sensor módulo Visuino

Arduino Nano: Temperatura y humedad DHT11/DHT21/DHT22 Sensor módulo Visuino

DTH11 / DTH21 / DTH22 y AM2301son sensores de temperatura y humedad Arduino combinados muy populares.En este Instructable, voy a mostrarles, lo fácil que es programar el Arduino para utilizarlos, con Visuino - un ambiente de desarrollo gráfico fácil
Arduino Nano: BMP180 la presión barométrica y temperatura I2C pantalla LCD 2 X 16 Visuino

Arduino Nano: BMP180 la presión barométrica y temperatura I2C pantalla LCD 2 X 16 Visuino

El BMP180 es un muy popular sensor combinado de temperatura y Arduino de presión barométrica. Ya hice Instuctable con BMP180. Un número de personas sin embargo preguntó cómo puede conectar otro dispositivo I2C en el mismo bus I2C como el BMP180. Fina
Arduino Nano: I2C pantalla LCD 2 X 16 Visuino

Arduino Nano: I2C pantalla LCD 2 X 16 Visuino

Carácter las Pantallas LCD son muy comúnmente usado para proyectos de Arduino, para mostrar pequeñas cantidades de información textual. Los tipos más comunes son las pantallas directamente conectadas básicas y los con adaptador I2C. La versión de I2C
Arduino Nano: Mapa de bits, animación en pantalla OLED de I2C SSD1306 con Visuino

Arduino Nano: Mapa de bits, animación en pantalla OLED de I2C SSD1306 con Visuino

OLED muestra son algunos de los módulos más cool y más avanzados que puede utilizar en su proyecto de Arduino. Ya he hecho un proyecto que muestra cómo puede imprimir valores analógicos en la exhibición de OLED. Casi de inmediato alguien publicada pr
Arduino Nano: Leer múltiples DS1820/DS18S20 Maxim un alambre Termómetros con Visuino

Arduino Nano: Leer múltiples DS1820/DS18S20 Maxim un alambre Termómetros con Visuino

Una de las razones que los Termómetros DS18B20 OneWire Maxim DS1820 DS18S20 / / son tan populares es que varios termómetros pueden ser conectados e incluso funciona con sólo 2 hilos. Ya postee Instructables en cómo conectar un termómetro y cómo obten
Arduino Nano: Leer DS1820/DS18S20 Maxim un cable termómetro dirección con Visuino

Arduino Nano: Leer DS1820/DS18S20 Maxim un cable termómetro dirección con Visuino

OneWire Maxim DS1820 DS18S20 / / DS18B20 son termómetros muy populares y con razón. Termómetros de múltiples se pueden conectar e incluso funciona con sólo 2 hilos. Ya postee Instructable sobre cómo conectar y leer OneWire termómetro aquí.Cada termóm
Arduino Nano con DHT11, RTC DS1307 y LCD 16 x 2

Arduino Nano con DHT11, RTC DS1307 y LCD 16 x 2

Hola. Este es mi primer Instructable, así que espero que va a estar bien.Este es mi proyecto de Arduino Nano con LCD I2C Junta, RTC DS1307 y sensor DHT11.Para este proyecto usé Arduino Nano, RTC DS1307 reloj tablero, tablero del sensor DHT11, 16 x 2
Arduino Nano: Humedad y temperatura DHT11 instrumentación Visual con Visuino

Arduino Nano: Humedad y temperatura DHT11 instrumentación Visual con Visuino

DTH11/DTH21/DTH22 y AM2301 son sensores de temperatura y humedad Arduino combinados muy populares.Ya hice un Instructable sobre cómo utilizarlas y enviar información de texto para la temperatura y la humedad sobre el puerto serie.En este Instructable
Arduino Nano: Presión barométrica y temperatura BMP180 con Visuino

Arduino Nano: Presión barométrica y temperatura BMP180 con Visuino

BMP180 son sensores de temperatura y Arduino presión barométrica combinados muy populares. Puede utilizarse para estaciones meteorológicas, así como para medir la altitud.En este Instructable, voy a mostrarles, lo fácil que es programar el Arduino pa
Arduino Nano: Sensor acelerómetro giroscopio MPU9250 brújula I2C con Visuino

Arduino Nano: Sensor acelerómetro giroscopio MPU9250 brújula I2C con Visuino

MPU9250es uno de los más avanzados sensores de tamaño pequeño acelerómetro, giroscopio y brújula actualmente disponibles combinados. Tienen muchas características avanzadas, incluyendo filtrado de paso bajo, detección de movimiento e incluso un proce
Arduino Nano: Mostrar ubicación GPS en I2C 2 X 16 LCD pantalla con Visuino

Arduino Nano: Mostrar ubicación GPS en I2C 2 X 16 LCD pantalla con Visuino

Hace unos días alguien me preguntó para hacer Instructable sobre cómo mostrar GPS latitud y longitud en una pantalla LCD. Prometí hacer una, y aquí está.En este Instructable, mostraré cómo conectar serie Módulo GPSy Pantalla de LCD I2C con Arduino Na
Arduino Nano: Teclado de matriz de I2C PCF8574/PCF8574A GPIO y Visuino

Arduino Nano: Teclado de matriz de I2C PCF8574/PCF8574A GPIO y Visuino

Telclados numéricos de la matriz son algunas de las maneras más simples y más populares para entrar información del teclado en microcontroladores Arduino tipo. Ya hice un Instructable mostrando cómo puede conectar teclado al Arduino Nano. La desventa