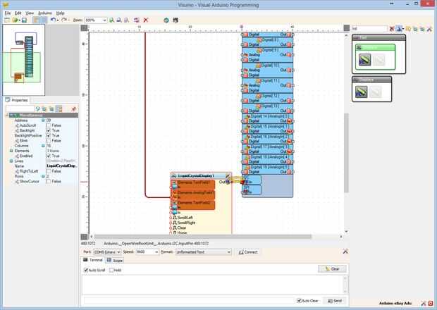
Arduino Nano: Ranger(Ping) ultrasonidos I2C de distancia pantalla LCD 2 X 16 Visuino (9 / 11 paso)

Paso 9: En Visuino: conecta el componente de LCD

  1. Conectar la clavija "a" del componente UltrasonicRanger1 (foto 1) en el perno "en" del elemento "Elements.AnalogField1" del componente LiquidCrystalDisplay1 (foto 2)
  2. Conectar la clavija "a" del componente LiquidCrystalDisplay1 a la a la patilla "en" del canal I2C del componente de Arduino (foto 3)

Artículos Relacionados

Arduino Nano: Temperatura DHT11 un I2C de humedad pantalla LCD 2 X 16 Visuino

Arduino Nano: Temperatura DHT11 un I2C de humedad pantalla LCD 2 X 16 Visuino

Ya hice dos Instructables sobre el uso de sensores de humedad y temperatura DTH11/DTH21/DTH22 y AM2301 con Arduino, y usted puede encontrarlos aquí y aquí. También hice Instructable sobre cómo usar la pantalla de caracteres LCD I2C y sobre cómo utili
Arduino Nano: Ranger(Ping) ultrasonido con Visuino

Arduino Nano: Ranger(Ping) ultrasonido con Visuino

Con la Navidad aquí, todos quieran saber cuánto Santa es, y lo mejor para esto, que Arduino con Ranger ultrasónico.En este Instructable, les mostraré lo fácil que es conectar Sensor de ultrasonidos con Arduino y controlarlo con la ayuda de Visuino -
Arduino Nano: BMP180 la presión barométrica y temperatura I2C pantalla LCD 2 X 16 Visuino

Arduino Nano: BMP180 la presión barométrica y temperatura I2C pantalla LCD 2 X 16 Visuino

El BMP180 es un muy popular sensor combinado de temperatura y Arduino de presión barométrica. Ya hice Instuctable con BMP180. Un número de personas sin embargo preguntó cómo puede conectar otro dispositivo I2C en el mismo bus I2C como el BMP180. Fina
Arduino Nano: I2C pantalla LCD 2 X 16 Visuino

Arduino Nano: I2C pantalla LCD 2 X 16 Visuino

Carácter las Pantallas LCD son muy comúnmente usado para proyectos de Arduino, para mostrar pequeñas cantidades de información textual. Los tipos más comunes son las pantallas directamente conectadas básicas y los con adaptador I2C. La versión de I2C
Arduino Nano: Mapa de bits, animación en pantalla OLED de I2C SSD1306 con Visuino

Arduino Nano: Mapa de bits, animación en pantalla OLED de I2C SSD1306 con Visuino

OLED muestra son algunos de los módulos más cool y más avanzados que puede utilizar en su proyecto de Arduino. Ya he hecho un proyecto que muestra cómo puede imprimir valores analógicos en la exhibición de OLED. Casi de inmediato alguien publicada pr
Arduino Nano: Leer múltiples DS1820/DS18S20 Maxim un alambre Termómetros con Visuino

Arduino Nano: Leer múltiples DS1820/DS18S20 Maxim un alambre Termómetros con Visuino

Una de las razones que los Termómetros DS18B20 OneWire Maxim DS1820 DS18S20 / / son tan populares es que varios termómetros pueden ser conectados e incluso funciona con sólo 2 hilos. Ya postee Instructables en cómo conectar un termómetro y cómo obten
Arduino Nano: Leer DS1820/DS18S20 Maxim un cable termómetro dirección con Visuino

Arduino Nano: Leer DS1820/DS18S20 Maxim un cable termómetro dirección con Visuino

OneWire Maxim DS1820 DS18S20 / / DS18B20 son termómetros muy populares y con razón. Termómetros de múltiples se pueden conectar e incluso funciona con sólo 2 hilos. Ya postee Instructable sobre cómo conectar y leer OneWire termómetro aquí.Cada termóm
Temperatura DHT11 de control remoto Wi-Fi una I2C de humedad pantalla LCD 2 X 16 dos ESP8266 y Visuino

Temperatura DHT11 de control remoto Wi-Fi una I2C de humedad pantalla LCD 2 X 16 dos ESP8266 y Visuino

Módulos de ESP8266 son controladores solo gran soporte de bajo costo con construido en Wi-Fi, y ya he hecho un simple parpadeo instructable con módulo de NodeMCU de ESP8266.La ventaja de ESP8266 sobre Arduino y otros controladores es incorporado Wi-F
Portátil Arduino Uno temperatura y Sensor de humedad con pantalla LCD

Portátil Arduino Uno temperatura y Sensor de humedad con pantalla LCD

Hey todo el mundo. He conseguido un montón de grandes ideas de instructables sobre los años. Como este es mi primer ' ible, figura de compartir algo que yo hago así. Estoy entrando a esto en el completo espectro láser concurso 2016. Si tuviera que ga
Arduino Nano: Mide distancia con Ranger ultrasónico y registro para tarjeta MicroSD con Visuino

Arduino Nano: Mide distancia con Ranger ultrasónico y registro para tarjeta MicroSD con Visuino

Las tarjetas MicroSD son soporte de almacenamiento barato y fácil, y son muy convenientes para el almacenamiento de datos del sensor de Arduino . Hay también un número de baratos disponibles Módulos de tarjeta MicroSD para Arduino.En este Instructabl
Conectar una pantalla LCD y un Sensor de distancia por ultrasonidos a un Arduino

Conectar una pantalla LCD y un Sensor de distancia por ultrasonidos a un Arduino

Cuando empecé a jugar con los Arduinos, ésta fue la primera creación poco hasta me. La orientación del vídeo es un poco pobre. Esta fue mi primera ve las cosas así que pido disculpas que no era tabaco de hasta entonces. De todas formas, muy simple de
Arduino Nano: Sensor acelerómetro giroscopio MPU9250 brújula I2C con Visuino

Arduino Nano: Sensor acelerómetro giroscopio MPU9250 brújula I2C con Visuino

MPU9250es uno de los más avanzados sensores de tamaño pequeño acelerómetro, giroscopio y brújula actualmente disponibles combinados. Tienen muchas características avanzadas, incluyendo filtrado de paso bajo, detección de movimiento e incluso un proce
Arduino Nano: Mostrar ubicación GPS en I2C 2 X 16 LCD pantalla con Visuino

Arduino Nano: Mostrar ubicación GPS en I2C 2 X 16 LCD pantalla con Visuino

Hace unos días alguien me preguntó para hacer Instructable sobre cómo mostrar GPS latitud y longitud en una pantalla LCD. Prometí hacer una, y aquí está.En este Instructable, mostraré cómo conectar serie Módulo GPSy Pantalla de LCD I2C con Arduino Na
Arduino Nano: Teclado de matriz de I2C PCF8574/PCF8574A GPIO y Visuino

Arduino Nano: Teclado de matriz de I2C PCF8574/PCF8574A GPIO y Visuino

Telclados numéricos de la matriz son algunas de las maneras más simples y más populares para entrar información del teclado en microcontroladores Arduino tipo. Ya hice un Instructable mostrando cómo puede conectar teclado al Arduino Nano. La desventa