Arduino Nano: Mide distancia con Ranger ultrasónico y registro para tarjeta MicroSD con Visuino (8 / 11 paso)

Paso 8: En Visuino: agregar y conectar componentes ultrasónicos Ranger

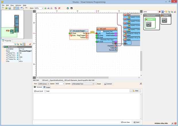
Finalmente debemos agregar y conectar un sensor para recoger datos y enviar el elemento archivo del módulo MicroSD:

  1. Tipo "sonic" en la caja del filtro de la caja de herramientas del componente, seleccione el componente "Ranger(Ping) ultrasónica" (foto 1) y colóquelo en el área de diseño
  2. Conectar la clavija de salida "hacia fuera" del componente UltrasonicRanger1 en el "en" perno de la entrada de la "Elements.File1" del componente SDCard1 (foto 2)
  3. Conectar la clavija de "Ping(Trigger)" del componente UltrasonicRanger1 (foto 3) en la clavija de entrada "Digital" del canal de Digital [2] del componente de Arduino (foto 4)
  4. Conectar la clavija "a" del canal Digital [3] del componente de Arduino (foto 5) en la clavija de entrada de "eco" del componente UltrasonicRanger1 (cuadro 6)

Artículos Relacionados

Arduino Nano: Codificador rotatorio con Visuino

Arduino Nano: Codificador rotatorio con Visuino

Los codificadores rotativos son sensores de rotación exacto muy útiles, también de uso frecuente como usuario control dispositivos de entrada en lugar de potenciómetros. Son fáciles de conectar al Arduino, y con la ayuda de Visuino - un ambiente de d
Programar Arduino Nano via Uno con ICSP

Programar Arduino Nano via Uno con ICSP

Hola amigos,En este instructable, he mostrado que cómo puede usted programar Nano via Uno.Como se puede ver en sobre imagen, perno femenino de la USB de mi Arduino Nano se rompe.Así tengo que encontrar la manera de subir sketch que de alguna manera.U
Reducir su frambuesa Pi con ranura para tarjetas MicroSD

Reducir su frambuesa Pi con ranura para tarjetas MicroSD

la Frambuesa Pi sí mismo es aproximadamente del tamaño de una tarjeta de crédito, pero sólo tiene una estándar completo tamaño ranura para tarjeta SD. Cuando se conecte una tarjeta de SD tamaño completa estándar en él, pega la tarjeta fuera del conto
La medición de distancia con sensor ultrasónico y Arduino

La medición de distancia con sensor ultrasónico y Arduino

Hola cada unoConseguí mi primer Aduino recientemente, aquí estoy ver gonne que mi primer proyecto que utiliza la medición de distancia sensor ultrasónico y Arduino, puede utilizar este proyecto muchas aplicaciones comoNivel 1-líquidoDetección de obje
Arduino Nano: Ranger(Ping) ultrasonido con Visuino

Arduino Nano: Ranger(Ping) ultrasonido con Visuino

Con la Navidad aquí, todos quieran saber cuánto Santa es, y lo mejor para esto, que Arduino con Ranger ultrasónico.En este Instructable, les mostraré lo fácil que es conectar Sensor de ultrasonidos con Arduino y controlarlo con la ayuda de Visuino -
Arduino Nano: Ranger(Ping) ultrasonidos I2C de distancia pantalla LCD 2 X 16 Visuino

Arduino Nano: Ranger(Ping) ultrasonidos I2C de distancia pantalla LCD 2 X 16 Visuino

En este Instructable, les mostraré lo fácil que es conectar Sensor de ultrasonidos con Arduino y mostrar la distancia en una Pantalla LCD.Tenga en cuenta que la anotación en algunas de las fotos en este Instructable funcionará correctamente en alguno
Arduino Nano: Registrar información de GPS a la tarjeta MicorSD con Visuino

Arduino Nano: Registrar información de GPS a la tarjeta MicorSD con Visuino

Las tarjetas MicroSD son soporte de almacenamiento barato y fácil, y son muy convenientes para el almacenamiento de datos del sensor de Arduino . También hay una serie de barato disponibles Módulos de tarjeta MicroSD para Arduino, y ya hice Instructa
YourDuino: HandBat - Radar ultrasónico portátil usando Arduino

YourDuino: HandBat - Radar ultrasónico portátil usando Arduino

HandBat es un dispositivo de Radar ultrasónico portátil que envía pulsos de ultrasonido y escucha los ecos, como un murciélago. Está diseñado para su uso por personas con problemas de visión o la navegación en la oscuridad.HandBAT se encuentra en una
Arduino Nano: Mostrar ubicación GPS en I2C 2 X 16 LCD pantalla con Visuino

Arduino Nano: Mostrar ubicación GPS en I2C 2 X 16 LCD pantalla con Visuino

Hace unos días alguien me preguntó para hacer Instructable sobre cómo mostrar GPS latitud y longitud en una pantalla LCD. Prometí hacer una, y aquí está.En este Instructable, mostraré cómo conectar serie Módulo GPSy Pantalla de LCD I2C con Arduino Na
Ultrasónico Ranger Robot

Ultrasónico Ranger Robot

Mira el VIDEO primero.Este es un pequeño robot con armazón de madera. Gritar a usted cuando usted consigue cerca de él.Paso 1: Corte por láserHaz primero una tabla de madera de 5mm y corte a través de corte por láser.Paso 2: Montar la cáscara Fije la
Arduino Nano y Visuino: 7 segmentos Display Clock con el MAX7219 y DS1307 en tiempo Real Clock(RTC)

Arduino Nano y Visuino: 7 segmentos Display Clock con el MAX7219 y DS1307 en tiempo Real Clock(RTC)

Reloj de tiempo Real DS1307 son módulos de RTC I2C de bajo costo ampliamente disponibles. Vienen con un reloj y una pequeña batería y cuando esté conectado a Arduino, puede realizar un seguimiento de tiempo real incluso cuando no se alimenta la placa
Interfaz TMP-112 con Arduino nano (I2C)

Interfaz TMP-112 con Arduino nano (I2C)

Hola,Bueno saludos..!!I (Somanshu Choudhary) en nombre de empresas de tecnología Dcube va a medir la temperatura con Arduino nano, es una de las aplicaciones del protocolo I2C para leer los datos analógicos de temperatura Sensor TMP-112.Paso 1: Resum
Arduino Nano y Visuino: Control de Motor paso a paso con los botones

Arduino Nano y Visuino: Control de Motor paso a paso con los botones

Motores paso a paso se utilizan en proyectos de Arduino, cuando algo necesita ser movido o dado vuelta. En este Instructable, les mostraré lo fácil que es conectar el Motor de paso a paso con Arduino Nano y controlar con los botones.Tenga en cuenta q
HackerBoxes 0003: Radioaficionados, Arduino Nano, satélites, Packet, APRS

HackerBoxes 0003: Radioaficionados, Arduino Nano, satélites, Packet, APRS

¿Estás listo para obtener Radio activa? Este mes, explorar las comunicaciones de radio con un transceptor de VHF/UHF portátil potente, búsqueda para arriba satélites de aficionado y el prototipo tu propio proyecto de código Morse o Packet Radio Digit