Arduino Nano: Leer múltiples DS1820/DS18S20 Maxim un alambre Termómetros con Visuino (8 / 12 paso)

Paso 8: En Visuino: conectar el componente de texto con formato y texto con formato, especifique

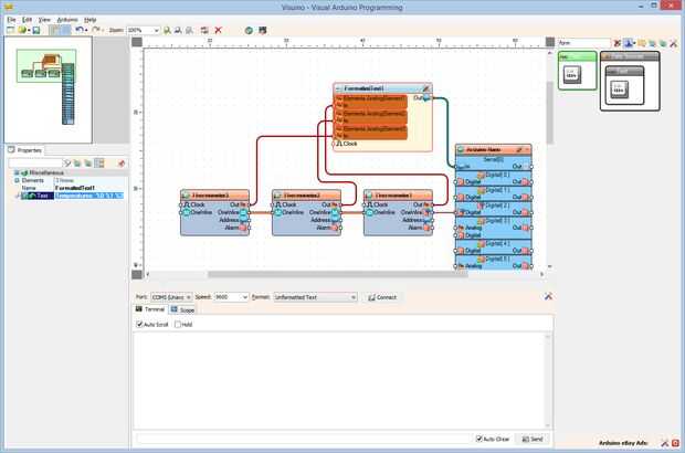
  1. Conectar la clavija "a" del componente Thermometer1 en el pin en de la AnalogElement1 del componente FormattedText1 (foto 1)
  2. Conectar la clavija "a" del componente Thermometer2 en el pin en de la AnalogElement2 del componente FormattedText1 (foto 2)
  3. Conectar la clavija "a" del componente Thermometer3 al pin en de la AnalogElement3 del componente FormattedText1 (foto 3)
  4. Conectar la clavija de salida "hacia fuera" del componente FormattedText1 en el "en" perno de la entrada del canal serie [0] del componente de Arduino (foto 4)
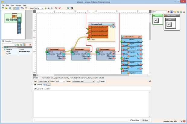
  5. En el Inspector de objetos establezca el valor de la propiedad Text del componente FormattedText1 "temperaturas: %0 %1 %2" (cuadro 5). %0 se reemplazará con el valor de AnalogElement1, se reemplazará con el valor de AnalogElement2 %1 y %2 se reemplazará con el valor de AnalogElement3

Artículos Relacionados

Arduino Nano: Leer DS1820/DS18S20 Maxim un cable termómetro dirección con Visuino

Arduino Nano: Leer DS1820/DS18S20 Maxim un cable termómetro dirección con Visuino

OneWire Maxim DS1820 DS18S20 / / DS18B20 son termómetros muy populares y con razón. Termómetros de múltiples se pueden conectar e incluso funciona con sólo 2 hilos. Ya postee Instructable sobre cómo conectar y leer OneWire termómetro aquí.Cada termóm
Arduino Nano: Temperatura DHT11 un I2C de humedad pantalla LCD 2 X 16 Visuino

Arduino Nano: Temperatura DHT11 un I2C de humedad pantalla LCD 2 X 16 Visuino

Ya hice dos Instructables sobre el uso de sensores de humedad y temperatura DTH11/DTH21/DTH22 y AM2301 con Arduino, y usted puede encontrarlos aquí y aquí. También hice Instructable sobre cómo usar la pantalla de caracteres LCD I2C y sobre cómo utili
Arduino Nano: Con DS1820/DS18S20 Maxim un termómetro Sensor módulo

Arduino Nano: Con DS1820/DS18S20 Maxim un termómetro Sensor módulo

He recibido muchas peticiones para tutorial de termómetro OneWire Maxim DS1820/DS18S20 , así que aquí está el primer tal Instructable.En la siguiente Instructables demuestro cómo trabajar con varios termómetros conectados al mismo pin, así como obten
Arduino Nano: Ranger(Ping) ultrasonidos I2C de distancia pantalla LCD 2 X 16 Visuino

Arduino Nano: Ranger(Ping) ultrasonidos I2C de distancia pantalla LCD 2 X 16 Visuino

En este Instructable, les mostraré lo fácil que es conectar Sensor de ultrasonidos con Arduino y mostrar la distancia en una Pantalla LCD.Tenga en cuenta que la anotación en algunas de las fotos en este Instructable funcionará correctamente en alguno
Digital termómetro con Arduino y DS18B20

Digital termómetro con Arduino y DS18B20

simplemente crear un digital termómetro con puede saber la temperatura actual en una pantalla LCD. Este es un proyecto de principiantes.Aparato que necesita:1. Arduino UNO R32. sensor de temperatura DS18B20.3. 16 x 2 pantalla de LCD.4. conexión de lo
Termómetro con LM35 de Arduino

Termómetro con LM35 de Arduino

Hola, todo el mundo!!!!!! Hoy voy a mostrarte cómo hacer un termómetro con Arduino y LM35 sensor de temperatura, construido en un protoboard y conectado con puentes (manojo de cables: D).Paso 1: Reunir las partes Esta es la lista de las piezas necesi
Un termómetro con pantalla Digital de Arduino

Un termómetro con pantalla Digital de Arduino

este es un proyecto de Arduino hacer un termómetro con pantalla Digital, dirigido a principiantes.Arduino mide la tensión en un sensor de temperatura TMP36, convierte el voltaje a grados y muestra el valor en una pantalla de escudo jajaja.Objetivos:*
Arduino LCD termómetro con LM35 Sensor de temperatura

Arduino LCD termómetro con LM35 Sensor de temperatura

: actualización del PIN 13: gracias a cybersbpara la captura.El Fritzing esquema muestra el uso de los pines 12 y 13. Esto no se corrige. Debe usar los pines enumerados en el código, los pines 11 y 12.Esto es como el título lo indica, un Arduino powe
Arduino WiFi termómetro (con página web) - Arduino wireless

Arduino WiFi termómetro (con página web) - Arduino wireless

Lo que usted necesitaUna placa Arduino (cualquier placa compatible es aceptable).LM-35 (para utilizar con el archivo suministrado se puede utilizar DS18B20 pero tienes que convertir el código fuente respectivamente).Módulo de router WiFi HLK-RM04.Fue
Arduino Nano y Visuino: 7 segmentos Display Clock con el MAX7219 y DS1307 en tiempo Real Clock(RTC)

Arduino Nano y Visuino: 7 segmentos Display Clock con el MAX7219 y DS1307 en tiempo Real Clock(RTC)

Reloj de tiempo Real DS1307 son módulos de RTC I2C de bajo costo ampliamente disponibles. Vienen con un reloj y una pequeña batería y cuando esté conectado a Arduino, puede realizar un seguimiento de tiempo real incluso cuando no se alimenta la placa
Arduino Nano: Analógico 7 segmento MAX7219 pantalla con Visuino

Arduino Nano: Analógico 7 segmento MAX7219 pantalla con Visuino

Displays de 7 segmentos son una opción muy popular para Mostrar datos. Sin embargo, constan de un gran número de LEDs y controlar cada LED con un pin digital de Arduino no es una solución práctica. Maxim Integrated ofrece muy conveniente chip para el
Arduino Nano: Conexión de interruptor de la foto (optoacoplador ranurado) con Visuino

Arduino Nano: Conexión de interruptor de la foto (optoacoplador ranurado) con Visuino

Optoacoplador ranurado (foto interruptores) es muy útiles, incluida a menudo en proyectos de Arduino para detectar la posición de objetos en movimiento, medir la velocidad de rotación, o movimiento lineal, la frecuencia de eventos y muchos otros.Son
Arduino Nano y Visuino: medir la velocidad del Motor (RPM) con optoacoplador y Encoder de disco

Arduino Nano y Visuino: medir la velocidad del Motor (RPM) con optoacoplador y Encoder de disco

Al construir un coche de la robusteza, es importante controlar la velocidad de la rotación de las ruedas. Antes de que podemos controlar la velocidad sin embargo, necesitamos ser capaces de medirlo. Una de las maneras más populares y más fácil de med
RS485 Comunicación Serial entre Arduino Mega y Arduino Nano con Visuino

RS485 Comunicación Serial entre Arduino Mega y Arduino Nano con Visuino

A veces necesitamos conectar placas Arduino ubicados muy lejos unos de otros. RS485 es una manera muy conveniente para conectar las tablas con sólo 2 conductores y puede trabajar a una distancia de 1200 m (4000 pies). También permite múltiples tablas