Paso 3: La máquina del estado y las competencias del programa

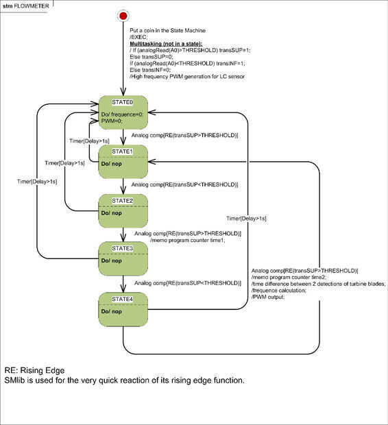
El método se basa en la simple máquina de Estados para medir con exactitud la hoja de tiempo entre 2 transiciones. El programa tendrá biblioteca especial 2:
-mi biblioteca de favorito SM como máquina de estado
-la biblioteca PWM para generar un PWM cuadrado de HF en pin9 sólo!
¿Por qué la máquina de estado? Para evitar interrupciones análogas o digitales mediante el uso de su confiable y muy rápido aumento de la función de borde.
También, en el programa he modificado la conversión del tiempo de la ADC A0 en oder para tener una medida rápida. Ver el programa con comentarios.
El umbral de dectection depende de:
-el espesor de la tubería de vidrio
-el tamaño físico de la bobina
-el tamaño de los pedazos pequeños de metal de cada hoja
Puede ser que no tiene el mismo valor en el medidor de caudal: Utilice el depurador externo para sintonizarla.