Paso 2: Los esquemas, los componentes y la forma más barata para tener éxito



Aquí están 3 diagramas para presentar los diferentes componentes del caudalímetro nuevo:
-la bdd es ver donde está el medidor de flujo en el sistema
-la EII organiza las diferentes señales y desprende entre los componentes
-el esquema electrónico, la más detallada.
La fuente de alimentación: el sistema da una fuente de alimentación de 24 VCC para el flujómetro. Los componentes necesitan 0V/5V/12V genera 2 regulador de voltaje 7805 y 7812 sin disipador. He utilizado 13 diodos 1N4007 para disminuir la entrada de voltaje de los 78xx en fin de evitar el disipador: los casos no se calientan demasiado. Es una solución simple.
El microcontrolador necesita 5V y PWM/4-20mA necesita 12V para el LM358.
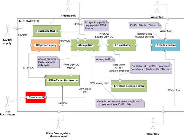
El microcontrolador: un bootloaded de atmega328p en Arduino genera 710kHz al circuito LC resonnant. La tensión de seno en C10/C11 (+-15V) es enviar a la A0 entrada analógica a través de un circuito de detección de envellop con un rectificador de divisor de tensión. Luego el microcontrolador mide la fluctuación de voltaje entre 2 hojas en poco tiempo y genera una PWM proporcional a este tiempo corto al convertidor PWM/4-20mA.
Usted necesitará un convertidor USBasp + conector HE10 programar el atmega328p con el software de Arduino.