Arduino: Control de servos con controlador de PS2 (programa con Visuino) (7 / 8 paso)

Paso 7: Programación del Servo

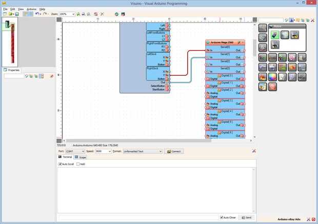
  1. De la barra de herramientas, expanda la categoría de "motores", seleccione "Servo" (Foto 1)
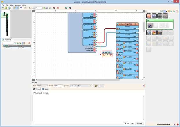
  2. Caer en el área de diseño, a continuación, conecte el canal de "RightStick" "Y" de la PS2Controller1 a la 'en' patillas de la Servo1 y el "hacia fuera" del Servo1 con el conector de entrada "Digital" de "Digital [2]" del componente de Arduino como sembrados en el cuadro 2

Artículos Relacionados

Arduino: Control de servos con botones

Arduino: Control de servos con botones

Mientras que hay un montón de tutoriales sobre cómo control de Servos con palancas de mando y sensores analógicos, a veces queremos controlar un servo con botones.Aquí es una manera realmente fácil y rápida para ello, con la ayuda de Visuino - un amb
Comunicación de Arduino Control Motor servo con MATLAB

Comunicación de Arduino Control Motor servo con MATLAB

Bu projede matlab gui ile arduino haberleşmesi yapılarak servo motorun hareket etmesi sağlanmıştır.MATLAB ile arduino iletişimi için matlab arduino bits dosyasını indiriniz.Komponentler Kullanılan:Arduino UnoMotor servoPaso 1: VideoMás información y
Control de Servos con Arduino y receptor/transmisor de RC

Control de Servos con Arduino y receptor/transmisor de RC

En este Tutorial voy a explicar cómo controlar más de un servo con un único canal de sus transmisor/receptor y el programa de movimientos propios. Es útil para movimientos complejos como brazos robóticos.Se necesita:-Arduino Uno-Transmisor-Receptor-3
Arduino Nano y Visuino: Control de servos con codificador rotatorio

Arduino Nano y Visuino: Control de servos con codificador rotatorio

Hay un montón de Instructables que Servo control con potenciómetro, sin embargo a veces es útil controlar con un Codificador rotatorio. En este Instructable, les mostraré lo fácil que es implementar esto con la ayuda de Visuino - un ambiente de desar
Control de Servo con auriculares

Control de Servo con auriculares

Esta idea empezó con este instructable. En él, RichMethods explica bien cómo funcionan los auriculares. Su explicación me hizo darme cuenta que es posible controlar hasta dos servos con un auricular jack. No Arduino, PIC o cualquier microcontrolador
Control de Servos con WF32

Control de Servos con WF32

Control remoto servos conectados a la WF32 via un sitio web con las credenciales de inicio de sesión.Paso 1: Cargar archivos en la tarjeta SDDescargar el archivo adjunto y copiar y pegar archivos en una tarjeta micro SD que puede ser introducida en e
Control de servo con un Sensor de flexión de la curva

Control de servo con un Sensor de flexión de la curva

Este Instructable es demostrar cómo controlar un servo con un sensor de flexión de la curva. También una posible aplicación para tal configuración.MaterialesArduino unohttp://www.adafruit.com/products/50 $24,95Cable de núcleo sólidohttp://www.adafrui
Control de Servo con luz

Control de Servo con luz

Hola!En este Instructable le mostrará cómo controlar un servo con una célula fotoeléctrica.Esto es muy simple y buena para principiantes.Paso 1: materiales 1 x fotocélula1 x 10 k resistencia1 x Arduino1 x Breadboard1 x Servoy algunos puentesPaso 2: L
Arduino Control remoto luces con mando a distancia Universal

Arduino Control remoto luces con mando a distancia Universal

ha estado buscando en automatización del hogar por algún tiempo, pero no comprometidos con él todavía principalmente por el precio. El año pasado (2010) me compré estas salida de control remoto, interruptores de encendido/apagado por lo que podría da
Arduino Nano y Visuino: Control de Servos con Joystick

Arduino Nano y Visuino: Control de Servos con Joystick

Controlando Servos conectado a Arduino con Joystick es muy común. Con la ayuda de Visuino, un entorno de desarrollo gráfico fácil de usar para Arduino, lograr esto nunca ha sido tan fácil!Tenga en cuenta que la anotación en algunas de las fotos en es
Arduino - control de leds con Joystick PS2 - KY-023

Arduino - control de leds con Joystick PS2 - KY-023

¡Hola mundo! Hoy hice un ejemplo sencillo de cómo usar el KY-023.Vamos a controlar un módulo RGB y una de 7 colores Led módulo.Puede añadir cualquier otra cosa como Servos, relés, o lo que viene en tu mente.Los Joysticks son muy fácil de usar, y el c
Arduino controla puede trituradora con lectura LCD.

Arduino controla puede trituradora con lectura LCD.

Siempre he querido hacer un instructable, pero nunca tuve una idea algo original que no ha sido hecha millones de veces, o algo que no tenía medios de construcción. Tengo algunos amigos que reciclan aluminio y después de ver las grandes bolsas de una
Arduino controla persianas automatizadas con Web UI

Arduino controla persianas automatizadas con Web UI

este instructable es una guía detallada sobre cómo crear un controlador de automatización para ejecutar un motor que puede funcionar la apertura y cierre de persianas. El controlador permite las persianas que abren y cierran basado en un calendario,
1 º BM ARDUINO CONTROLÓ el coche con HC-SR04

1 º BM ARDUINO CONTROLÓ el coche con HC-SR04

Con este proyecto quiero mostrarte la manera en cómo convertir un coche RC en un coche automático controlado con Arduino Uno R3.Paso 1: Materiales requeridos: Coche del RC (con los motores separados de la rueda trasera)Arduino Uno R39V battaryCables