Paso 4: Ejecutando conexión automatización de GPIO

Ahora haga clic en "Ejecutar automatización" en la parte superior y haga clic en Aceptar. Haga clic en "Ejecutar la conexión automatización", seleccionar todas las casillas disponibles, a continuación haga clic en Aceptar. Podría tomar un tiempo.
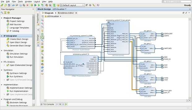
Debe han aparecido un montón de cables y dos nuevos bloques en la pantalla. Usted puede encontrar útiles haga clic derecho sobre algún espacio en blanco y seleccionar "Diseño de regeneración". Limpia las cosas muy bien!