RS485 Comunicación Serial entre Arduino Mega y Arduino Nano con Visuino (17 / 20 paso)

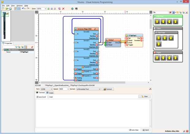
Paso 17: En Visuino: agregar y conectar componentes de Flip Flop T

Queremos cambiar entre "on" y "off" comando cada vez que llega un nuevo texto sobre la serie. Para hacerlo necesitamos usar un flip-flop. La palanca (T) es el más conveniente para este propósito-flip-flop:

  1. Tipo "flip" en la caja del filtro de la caja de herramientas del componente, seleccione el componente de "Flip-flop de Toggle(T)" (foto 1) y caer en el área de diseño
  2. Conectar la clavija "a" de Delay1 al pin "en" de la TFlipFlop1 (foto 2)

Artículos Relacionados

Comunicación serial entre Arduino, HTML y cromo

Comunicación serial entre Arduino, HTML y cromo

Es fácil trabajar con Arduino, pero la creación de proyecto que consiste en software requiere más habilidades de programación. A diferencia de otras soluciones de mi proyecto es la forma de crear HTML offline la aplicación - sin cosas como Yun, shiel
Arduino Nano y Visuino: Control de 2 motores paso a paso con Joystick

Arduino Nano y Visuino: Control de 2 motores paso a paso con Joystick

Al generar proyectos de Arduino con motores paso a paso, como máquina CNC , plottero Arte animado, llega un momento cuando los steppers necesitan ser controlada manualmente. Análogo palancas de mando son baratos y fácil módulos para el control manual
Comunicación serial entre android y arduino a través de telnet

Comunicación serial entre android y arduino a través de telnet

ObligatorioSoftware Python 2.7 con pyserial paqueteAplicación android móvil TelnetSoftware de ArduinoPaso 1: introducciónAquí, en este instructable describí sobre comunicación serial entre el teléfono android y arduino a través de telnet. Para probar
Comunicación serial entre android y arduino a través de bluetooth de la laptop

Comunicación serial entre android y arduino a través de bluetooth de la laptop

Acerca de:Es este instructable sobre comunicación serial entre android y arduino a través de built-in del ordenador portátil Bluetooth. no tengo separado el módulo Bluetooth. así que he decidido usar mi portátil Built-in Bluetooth para comunicación s
Arduino Nano con DHT11, RTC DS1307 y LCD 16 x 2

Arduino Nano con DHT11, RTC DS1307 y LCD 16 x 2

Hola. Este es mi primer Instructable, así que espero que va a estar bien.Este es mi proyecto de Arduino Nano con LCD I2C Junta, RTC DS1307 y sensor DHT11.Para este proyecto usé Arduino Nano, RTC DS1307 reloj tablero, tablero del sensor DHT11, 16 x 2
Arduino Nano con Ethernet Shield

Arduino Nano con Ethernet Shield

Hace poco compré un escudo Arduino Ethernet diseñado para el Arduino Uno y pensado que sólo fácilmente puede pude conectarlo a mi Arduino Nano existentes. Me equivoqué!No pude encontrar mucha informacion en todo sobre cómo hacer esto, excepto que alg
Proceso de comunicación serial en Arduino

Proceso de comunicación serial en Arduino

El hardware de Arduino tiene soporte incorporado para la comunicación serial en los pines 0 y 1 (que también va a la computadora vía la conexión USB). El soporte nativo de la serie pasa a través de una pieza de hardware (integrado en el chip) llamada
Arduino Nano y Visuino: medir la velocidad del Motor (RPM) con optoacoplador y Encoder de disco

Arduino Nano y Visuino: medir la velocidad del Motor (RPM) con optoacoplador y Encoder de disco

Al construir un coche de la robusteza, es importante controlar la velocidad de la rotación de las ruedas. Antes de que podemos controlar la velocidad sin embargo, necesitamos ser capaces de medirlo. Una de las maneras más populares y más fácil de med
Arduino Nano y Visuino: 7 segmentos Display Clock con el MAX7219 y DS1307 en tiempo Real Clock(RTC)

Arduino Nano y Visuino: 7 segmentos Display Clock con el MAX7219 y DS1307 en tiempo Real Clock(RTC)

Reloj de tiempo Real DS1307 son módulos de RTC I2C de bajo costo ampliamente disponibles. Vienen con un reloj y una pequeña batería y cuando esté conectado a Arduino, puede realizar un seguimiento de tiempo real incluso cuando no se alimenta la placa
Arduino Nano y Visuino: Control de servos con codificador rotatorio

Arduino Nano y Visuino: Control de servos con codificador rotatorio

Hay un montón de Instructables que Servo control con potenciómetro, sin embargo a veces es útil controlar con un Codificador rotatorio. En este Instructable, les mostraré lo fácil que es implementar esto con la ayuda de Visuino - un ambiente de desar
Arduino Nano: Con Sensor de resistencia pasiva de la foto de Visuino

Arduino Nano: Con Sensor de resistencia pasiva de la foto de Visuino

Fotorresistores están entre los más populares sensores de nivel de iluminación para Arduino. Son fácil de usar, y sin embargo, hay algunas sorpresas inesperadas, sobre todo cuando tratamos de usar módulos preparados por otra persona.En este Instructa
Arduino Nano y Visuino: Control de Motor paso a paso con los botones

Arduino Nano y Visuino: Control de Motor paso a paso con los botones

Motores paso a paso se utilizan en proyectos de Arduino, cuando algo necesita ser movido o dado vuelta. En este Instructable, les mostraré lo fácil que es conectar el Motor de paso a paso con Arduino Nano y controlar con los botones.Tenga en cuenta q
Arduino Nano y Visuino: medida de peso con HX711 carga celular amplificador y el ADC

Arduino Nano y Visuino: medida de peso con HX711 carga celular amplificador y el ADC

HX711 Cargar celular amplificador y el ADC hacen muy fácil de construir su propia escala con Arduino. Con la ayuda de Visuino la tarea es tan fácil que usted puede completar en solo un par de minutos.En este instructable, mostraré cómo conectar la ce
Arduino Nano con WIZ550io = Internet fácil

Arduino Nano con WIZ550io = Internet fácil

Me encanta el Arduino Nano - es una agradable compacta pero totalmente funcional versión de Arduino Uno. Sin embargo, cuando fui a conectar a internet de esa pequeñez y prolijo desaparecidos bajo el gran escudo de ethernet de tamaño completo que tení