Paso 3: Preparar el archivo de configuración de Sysprep



- Copia el install_Windows 7 ENTERPRISE.clg archivo de la carpeta fuentes en el disco de instalación de Windows 7 en algún lugar que se puede encontrar fácilmente.
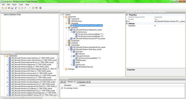
- Abrir el administrador de imágenes de sistema de Windows de Microsoft Windows AIK carpeta del menú que se creó cuando instaló WAIK Inicio.
- Haga clic en el icono del nuevo archivo de respuesta en la parte superior del administrador de imágenes de sistema.
- Haga clic en sí para cuando se le pregunta abrir una imagen de windows.
- Arrastre los elementos por debajo de la sección de componentes de la imagen de Windows en la parte inferior izquierda del administrador de imágenes de sistema de Windows en los pasos correspondientes en la sección superior responder a archivo central.
- Encuentra la información correcta para la configuración de cada componente sub en la sección de propiedades de componentes refiriéndose al unattend.xml de ejemplo más abajo. Para los comandos sincrónicos en los pasos 3 y 7 simplemente haga clic derecho sobre la sección que va en y haga clic en introducir nuevos SynchronousCommand.
- Haga clic en archivo, Guardar archivo de respuesta comoy elegir un lugar para guardar el archivo como unattend.xml.
- Abra el archivo unattend.xml en Bloc de notas y asegúrese de que el nombreEquipo de apertura y cierre de la línea de etiquetas se retira para tener configuración solicitar un nombre de equipo después de la proyección de imagen.
Ejemplo de opciones de unattend.xml:
3 generalizar
+ x86_Microsoft-Windows-seguridad-SPP_neutral
SkipRearm = 1
4 se especializan
+ x86_Microsoft-Windows-Deployment_neutral
+ Comando RunSynchronous
+ RunSynchronousCommand [orden = "1"]
Orden = 1
Ruta = net usuario administrador /active:yes
WillReboot = "Nunca"
+ RunSynchronousCommand [orden = "2"]
Orden = 2
Ruta = neto cuentas /maxpwage: ilimitado
WillReboot no = nunca
+ x86_Microsoft-Windows-seguridad-SPP-UX_neutral
SkipAutoActivation = true
7 oobeSystem
+ x86_Microsoft-Windows-International-Core_neutral
InputLocale = at-nosotros
SystemLocale = at-nosotros
UILanguage = at-nosotros
UserLocale = at-nosotros
+ x86_Microsoft-Windows-Shell-Setup_neutral
DoNotCleanTaskbar = true
RegisteredOrganization=(Organization)
RegisteredOwner=(Owner)
+ Entrada automática
Activado = true
LogonCount = 1
Username = Administrator
+ Contraseña
Value=(AdminPassword)
+ FirstLogonCommands
+ SynchronousCommand [orden = "1"]
Acción = AddListItem
Línea de comandos (todo lo que necesitan para ejecutarse después de instalación. = Ejecutamos una aplicación de inventario de hardware llamada OCS Inventory)
Descripción = (nombre descriptivo de usuario de la aplicación)
Orden = 1
RequiresUserInput = (True si la aplicación necesita el usuario de entrada)
+ OEMInformation
HelpCustomized = true
(Rellene los otros campos con la información de la organización)
+ OOBE
HideEulaPage = true
NetworkLocation = trabajo
ProtectYourPC = true
+ UserAccounts
+ AdministratorPassword
Value=(AdminPassword)