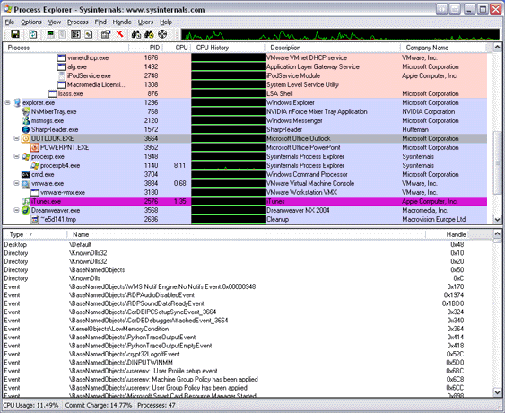
Parar maestros de espiar lo que está haciendo en las computadoras de la escuela (2 / 4 paso)

Paso 2: Descargar un gestor de tareas portable

Si tu escuela es inteligente, se hubiera desactivado el administrador de tareas de windows. así, nos pondremos nuestras propia!
He encontrado que maravillas eso Explorador de procesos .
descargar y poner un administrador de tareas en tu unidad USB y su parada bloqueado y cargado a los maestros en la escuela.

Artículos Relacionados

¿Que es que en mi red y lo que está haciendo? ¿Tutorial de análisis forense de red?

¿Que es que en mi red y lo que está haciendo? ¿Tutorial de análisis forense de red?

Análisis del dispositivo de red forense usando a ARP (Address Resolution Protocol)Hola chicos, este es un método que puede utilizar para identificar todos los dispositivos de host directo en la red. ¿Estuviste en una situación donde no eres capaz de
¿Lo que está dentro? #8: computadora de escritorio LG enorme

¿Lo que está dentro? #8: computadora de escritorio LG enorme

Parece que no he hice un Instructable "Lo que está dentro" de un tiempo bastante largo.Bueno, las cosas son a punto de cambiar con esta computadora de escritorio enorme!El equipo que ves en la foto me fue dado por un amigo que se los padres reci
Cómo: ayuda alguien que está siendo abusada (por devon brown firdaws elmarini y caroline bumgarner)

Cómo: ayuda alguien que está siendo abusada (por devon brown firdaws elmarini y caroline bumgarner)

Muchas veces, nuestros amigos están usando cargas pesadas sobre sus hombros. uno de estos pesos puede ser el peso de una relación agobiante. Si tu amigo te ha admitido que están siendo abusados, aquí están los pasos que puede tomar para ayudarlos.Pas
Creo que el robot está haciendo mirar un poco.

Creo que el robot está haciendo mirar un poco.

Estaba mirando uno de los instructables. Visto donde ellos estaban cambiando el aspecto del robot. Pensé que jugaría con él. El sitio web no tiene las instrucciones de justo lo que estaban haciendo. La persona dijo que él no podría encontrar un panor
Observar secretamente lo que está pasando no importa donde estés.

Observar secretamente lo que está pasando no importa donde estés.

Este instructable le mostrará cómo usar el app de iphone/ipod touch "iCam" y su equipo para ver lo que está sucediendo mediante su webcam donde quiera que estés. Este es mi primer instructivo, por no favor, duras críticas. No me importa cualquie
Reloj despertador con Tetris para demostrar que estás despierto

Reloj despertador con Tetris para demostrar que estás despierto

esto es un Arduino powered despertador que después de golpear dos veces la alarma de repetición de alarma no se cancelará hasta que el usuario ha autorizado 4 líneas en el juego Tetris. Físicamente gire el reloj lateral, por lo que la pantalla es ver
¿Lo que está detrás de la puerta? Pelar la pintura lejos de la lámpara LED / luz de la noche

¿Lo que está detrás de la puerta? Pelar la pintura lejos de la lámpara LED / luz de la noche

¿Lo que está dentro de la puerta de tu dormitorio?Paso 1: Reunir los materialesUtilicé materiales muy baratos, más que compré en la tienda de dólar.Materiales:Cartel tablero de la espumaPapel posterPapel vitela azulPapel de pergaminoInterruptor de pa
¿Aidleros lo que está en mi bolso? Ayudar a los paquetes de distribución - adulto bolsa de higiene.

¿Aidleros lo que está en mi bolso? Ayudar a los paquetes de distribución - adulto bolsa de higiene.

yo soy Hannah y trabajo con el equipo de AidLeros para ayudar a otros a crear paquetes de distribución organizados para permitir a voluntarios sobre el terreno para poder satisfacer las necesidades de los refugiados rápidamente y con eficacia al tene
Ensalada de verano... lo que está en mi frig.

Ensalada de verano... lo que está en mi frig.

No hay nada como una gran ensalada, y a veces lo que está en el frig puede hacer una comida increíble.Paso 1: Reunir los ingredientesElegí lechuga de varios tipos, bayas, nuez, cebolla, pimiento verde y varios de migajas de queso.Paso 2: mezclaEn un
¿Lo que está dentro? #6: Sony Play-Station! (Desarmar aparatos electrónicos)

¿Lo que está dentro? #6: Sony Play-Station! (Desarmar aparatos electrónicos)

Acabo de encontrar un PS2 (Play Station 2) camino a casa desde la escuela!Vamos a tomar aparte!Se trata de un episodio de "Lo que está dentro de" muy corto, no como mi último "¿Qué es adentro? #5: 1250W LG microondas? ", que tiene 15 p
¿Lo que está dentro? #2: mini aspiradora! (Recuperación de componentes electrónicos)

¿Lo que está dentro? #2: mini aspiradora! (Recuperación de componentes electrónicos)

Se trata de una aspiradora de 12V barato que no trabajo ya, tiempo para ver lo que está dentro!Paso 1: Lo que he encontrado dentro de:Alambre *Proyecto plástico caja *Resorte pequeñoInterruptor de alta calidad *La fijación del ventilador que aspira e
¿Lo que está dentro? #7: teléfono cámara (desarmar aparatos electrónicos)

¿Lo que está dentro? #7: teléfono cámara (desarmar aparatos electrónicos)

Esta es una cámara que tomé aparte de un teléfono de amigos **, vamos a abrirlo!Tenga en cuenta que estos son pequeños, así que el no esperes las mejores fotos siempre, no es fácil enfocar la cámara con estos... Si alguna vez voy a comprar un microsc
¿Lo que está dentro? #4: luz solar del jardín! (Recuperación de componentes electrónicos)

¿Lo que está dentro? #4: luz solar del jardín! (Recuperación de componentes electrónicos)

Se trata de una luz solar del jardín que de repente dejó de funcionar. ¿Por qué no lo desarma? :)¿Paso 1: Lo que está dentro? He añadido notas sobre las imágenes para explicar los componentes, puede verlos al pasar el ratón sobre las fotos.Panel sola
¿Lo que está dentro? ¿# 5: 1250W LG microondas? + Magnetrón! (Recuperación de componentes electrónicos)

¿Lo que está dentro? ¿# 5: 1250W LG microondas? + Magnetrón! (Recuperación de componentes electrónicos)

Se trata de un microondas que encontré en la calle cerca de mi casa.Permite tomar aparte!!!ADVERTENCIA: desarmar aparatos electrónicos es Muy peligroso y sobre todo un microondas!Por favor, recuerde que soy un idiota profesional entrenado en desarmar