Paso 5: Configurar la estación Base







En primer lugar, conecte la pantalla OLED y el transceptor de radio a ZYBO como en los diagramas. También colocar una tarjeta de memoria en la ranura.
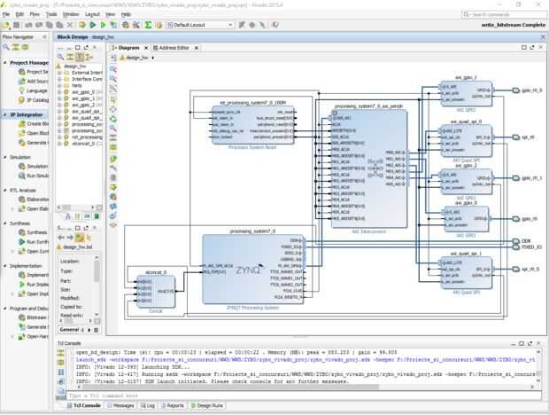
Además tenemos que configurar la Junta de desarrollo de ZYBO. Vamos a utilizar dos programas especializados para ello.
1. Vivado se utiliza para diseño de hardware y configuración (parte FPGA).
2. Xilinx SDK utiliza para desarrollo de software, para programar y configurar la plataforma ZYBO.
Para este paso, usted tiene que utilizar principalmente el SDK de Xilinx para la configuración de hardware y software carga.













