Fanduino - Cool ventilador automático de Arduino (10 / 12 paso)

Paso 10: En Visuino añadir componentes para controlar la velocidad del ventilador

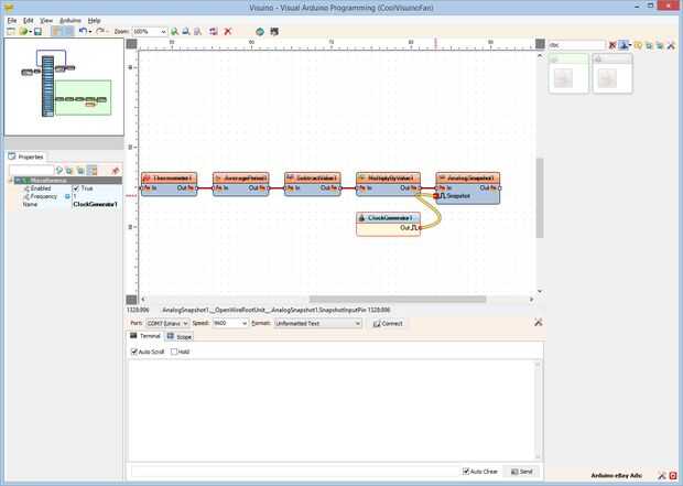
Queremos que la temperatura para controlar la velocidad del ventilador. Para hacerlo tenemos que calcular la frecuencia de la temperatura.

  1. Tipo "subtr" en la caja del filtro de la caja de herramientas del componente, seleccione el componente de "Restar valor" (foto 1) y colóquelo en el área de diseño
  2. Tipo "mul" en la caja del filtro de la caja de herramientas del componente, seleccione el componente de "Multiplicar por valor" (foto 2) y colóquelo en el área de diseño.
  3. En el Inspector de objetos establezca el valor del componente de restar en 18 (foto 3)
  4. En el Inspector de objetos establezca el valor del componente se multiplican en 0,3 (foto 4)

También queremos actualizar la velocidad de una sola vez cada 10 segundos. Para esto vamos a añadir un componente de la instantánea y un reloj para enviar el reloj a la instantánea una vez cada 10 segundos.

  1. Tipo "sna" en la caja del filtro de la caja de herramientas del componente, seleccione el componente de "Analógica instantánea" (cuadro 5) y colóquelo en el área de diseño
  2. Tipo "reloj" en la caja del filtro de la caja de herramientas del componente, seleccione el componente de "Generador de reloj" (cuadro 6) y colóquelo en el área de diseño.
  3. Conectar los componentes como se muestra en el cuadro 7
  4. En el Inspector de objetos, conjunto el valor de la propiedad de la «frecuencia» del Generador de reloj a 0.1 (cuadro 8) así, el generador va a generar un reloj una vez cada 10 segundos
  5. Conectar la clavija "a" del componente de Snapshot (Foto 9) en la clavija de entrada de "frecuencia" del Generador sinusoidal (cuadro 10)

Artículos Relacionados

Encendido de ventilador automático utilizando Arduino y DHT11

Encendido de ventilador automático utilizando Arduino y DHT11

Hola a todosEste es mi primer post en Instructables, y puesto que aprendo mucho aquí, decidí contribuir con una de mis experiencias con Arduino, sensores y motores. No crear nada nuevo; Sólo tome algunos tutoriales y poner todo junto con una "pequeña
Ventilador automático de temperatura controlada

Ventilador automático de temperatura controlada

este es un proyecto en un ventilador automático que cambia su velocidad con cambios de temperatura. La temperatura de la habitación se muestra en la pantalla lcd.Es un proyecto barato, divertido y fácil de hacer.Paso 1: Materiales necesarios Arduino
Automático de Arduino DIY crecer caja

Automático de Arduino DIY crecer caja

Siempre he querido hacer un pequeño proyecto Arduino desde cero.Por lo tanto decidí hacer esta caja crece. Este es tal vez más como un '' mira lo que hice '', en vez de un Instructable, pero voy a intentar hacerlo como un Instructable para otros pued
Peces alimentos alimentador automático utilizando Arduino Uno

Peces alimentos alimentador automático utilizando Arduino Uno

En este Instructables voy a mostrarle cómo construir un Alimentador automático de alimentación de peces. Para que no tenga que recordar alimentar a tus peces diariamente porque su Arduino lo hará por usted. También puede configurar contadores en la c
Automático de Arduino trombón sintonizador

Automático de Arduino trombón sintonizador

Este proyecto es un sintonizador automático de trombón. Una manera muy rápida y sin esfuerzo para sintonizar un trombón. Este proyecto puede y se adaptará a otros instrumentos, así que no te preocupes si no tocar trombón. También, este proyecto está
Ventilador de baño automático con Arduino Nano

Ventilador de baño automático con Arduino Nano

¿Conoces ese sentimiento molesto cuando tienes que salir de la cama para apagar el ventilador del cuarto de baño? ¿Una que usted debe encender ya que de lo contrario todo húmedo y mohoso finalmente en su lugar? Bien, usted puede olvidarse de que ahor
Control de ventilador automático de acuario con arduino mini

Control de ventilador automático de acuario con arduino mini

otra cosa buena para el acuario, en el calor del verano. :)Con este dispositivo mini arduino, puede encender automáticamente el acuario del ventilador cuando la temperatura del aguacruzado el nivel ajustado.Ajustable entre 21-30 * C. (69,8-86 * F)Sen
Jardín automático dispositivo - Arduino de riego

Jardín automático dispositivo - Arduino de riego

Como parte del curso de creación de contenido para mi grado de instituciones multilaterales (nuestro blog de clase: http://scumakers.wordpress.com/), necesitaba con un proyecto final y quería aprender a usar un Arduino. Al final se me ocurrió con est
Regulador de temperatura y humedad automático de Arduino para mascotas

Regulador de temperatura y humedad automático de Arduino para mascotas

gato y Jose, una pareja de hamster hermoso, me ha acompañado durante 100 días y noches. Su suave pelaje blanco me pone tranquilo y acogedor, sobre todo cuando me la codificación en el ganador.Pero las cosas muy trágicas ocurrieron en la última semana
Acuario de fertilizante automático dosificador basados en Arduino

Acuario de fertilizante automático dosificador basados en Arduino

después de olvidar constantemente dosificar mi acuario plantado con fertilizantes decidió encontrar una manera de automatizar este proceso. Construí un dosificador automático de arduino para mantener mi pequeño eco sistema floreciente.  Este sistema
Ventilador de escritorio automático

Ventilador de escritorio automático

Que chupa demasiado caliente. ¿Lo que la hace aspirar a más? Cuando usted tiene que inclinarse para encender el ventilador de escritorio. No que nadie tiene energía para eso!Este tutorial le muestra cómo hacer su ventilador de escritorio enciende aut
Sistema de riego automático con sonda capacitiva y Arduino en el barato (y serio)

Sistema de riego automático con sonda capacitiva y Arduino en el barato (y serio)

Descargo de responsabilidad: Yo no soy un ingeniero en electrónica, por lo que no puedo ofrecer ninguna garantía para el diseño (mucho menos para su implementación). Sólo sé la presentó solución trabajada para mí por lo menos unos 5-6 meses (por lo q
Arduino automático sistema de riego

Arduino automático sistema de riego

En esta guía de Instructables voy a mostrar cómo hacer tu propio - Arduino-automático de riego para tu flor de "escritorio" (o planta). Todo el procedimiento es muy sencillo y se puede completar a esta guía en 30 minutos.El objetivo es regado au
Barco piloto automático - basado en Arduino

Barco piloto automático - basado en Arduino

Aquí es cómo construir un piloto automático que puede dirigir un RC barco a waypoints! Es fácil de construir, basado en la popular plataforma Arduino e ideal para aficionados que quieren alguna soldadura práctica! Con este piloto automático, un barco