ESP8266 y Visuino: Wi-Fi Network Scanner (8 / 10 paso)

Paso 8: En Visuino: conecta el componente de texto con formato

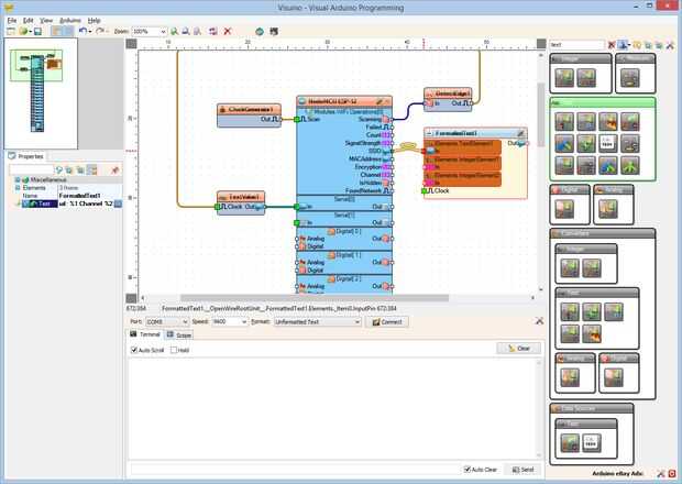
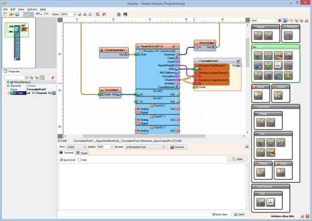
  1. Conectar la clavija de salida de "SSID" de la " Modules.WiFi.Operations[0]" elemento del componente "NodeMCU ESP-12" a "en" pin de la TextElement1 del componente FormattedText1 (foto 1)
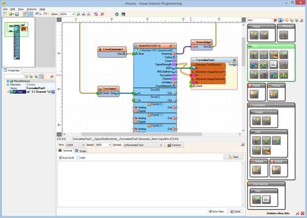
  2. Conectar la clavija de salida de la "Fuerza de la señal" de la "

    Modules.WiFi.Operations[0]"elemento del componente"NodeMCU ESP-12"a"en"pin de la IntegerElement1 del componente FormattedText1 (foto 2)

  3. Conectar la clavija de salida de "canal" de la "

    Modules.WiFi.Operations[0]"elemento del componente"NodeMCU ESP-12"a"en"pin de la IntegerElement2 del componente FormattedText1 (cuadro 3)

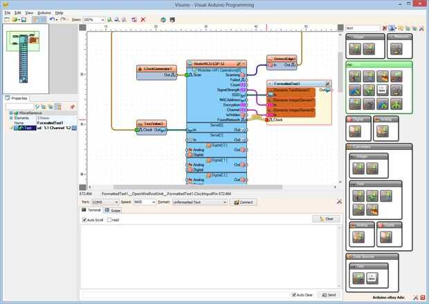
  4. Conectar la clavija de salida de "FoundNetwork" de la "Modules.WiFi.Operations[0]" elemento del componente "NodeMCU ESP-12" a la clavija de entrada de "Clock" del componente FormattedText1 (foto 4)
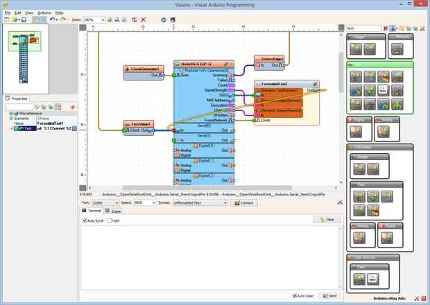
  5. Conectar la clavija de salida "hacia fuera" del componente FormattedText1 en el "en" perno de la entrada del canal "serie [0]" del componente "NodeMCU ESP-12" (imagen 5)

Artículos Relacionados

ESP8266 y Visuino: mando a distancia WiFi Smart coche Robot con Wii Nunchuck

ESP8266 y Visuino: mando a distancia WiFi Smart coche Robot con Wii Nunchuck

Que coche elegante se establece cuando se combinan con Los módulos de controladores Motor L298N, ofrecen una de las maneras más fáciles de fabricar coches robot. Ya hice un Instructable sobre cómo puede controlar coche Smart con Arduino y Joystick. S
Parpadear con ESP8266 y Visuino

Parpadear con ESP8266 y Visuino

En mi último Instructable, mostró cómo preparar el IDE de Arduino para módulos de programa ESP 8266 .En este Instructable mostrará cómo puede programar el ESP 8266 con Visuino.Es una tradición empezar con un proyecto de abrir y cerrar, así que vamos
ESP8266 y Visuino: Control Servo remotamente sobre Wi-Fi con codificador rotatorio

ESP8266 y Visuino: Control Servo remotamente sobre Wi-Fi con codificador rotatorio

Módulos de ESP8266 son controladores de bajo costo independiente gran con construido en Wi-Fi. En este Instructable mostrará cómo puede controlar un Servo remotamente sobre Wi-Fi con un codificador rotatorio. El Instructable es una versión similar pe
Temperatura DHT11 de control remoto Wi-Fi una I2C de humedad pantalla LCD 2 X 16 dos ESP8266 y Visuino

Temperatura DHT11 de control remoto Wi-Fi una I2C de humedad pantalla LCD 2 X 16 dos ESP8266 y Visuino

Módulos de ESP8266 son controladores solo gran soporte de bajo costo con construido en Wi-Fi, y ya he hecho un simple parpadeo instructable con módulo de NodeMCU de ESP8266.La ventaja de ESP8266 sobre Arduino y otros controladores es incorporado Wi-F
ESP8266 y Visuino: servidor Web de humedad y temperatura DHT11

ESP8266 y Visuino: servidor Web de humedad y temperatura DHT11

Módulos de ESP8266 son controladores de bajo costo independiente gran con construido en Wi-Fi, y ya he hecho un número de Instructables sobre ellos.DTH11 / DTH21 / DTH22 y AM2301son muy popular combinados sensores de temperatura y humedad Arduino e h
Configurar el IDE de Arduino al programa ESP8266

Configurar el IDE de Arduino al programa ESP8266

ESP8266 son los módulos Wi-Fi bajo costo ampliamente disponibles. Consisten en solo chip CPU con GPIO, analógico canal, canales Serial, I2C, SPIy lo más importante en el chip Wi-Fi. Comercializado inicialmente como un bajo costo módulos Wi-Fi para Ar
Frambuesa Pi Digital Signage: tarjetas de pantalla tipo de cambio

Frambuesa Pi Digital Signage: tarjetas de pantalla tipo de cambio

Raspberry Pi (Modelo B) es una computadora single-board que utiliza un procesador ARM 11 (base ARM1176JZF-S) a 700MHz (puede overclockear hasta 1GHz) con 512MB de RAM.Este artículo le muestra cómo convertir su frambuesa Pi en un barato, navegador bas
Linux consejos II

Linux consejos II

Tomamos varias distros Mostrar web servidor de configuración incluyendo la instalación y luego algunas otras sugerencias.Terminales 12. debian net instalación configuración.3. debian instalar.4. fedora red instalar configuración5. Instale fedora6. ar
Configurar un servidor de web de frambuesa Pi PHP

Configurar un servidor de web de frambuesa Pi PHP

Lighttpd es un servidor web ligero, con todas las funciones esenciales de un servidor web, PHP es un lenguaje de scripting de servidor diseñado para el desarrollo web, pero también se utiliza como un lenguaje de programación de propósito general. Est
Servidor de nube personal de brazo

Servidor de nube personal de brazo

¿se ha preguntado ¿cómo funcionan realmente los servicios en la nube iCloud, Amazon EC2, Rackspace o Dropbox?  Cada uno de estos programas corporativos principales se basan en miles de servidores para alojar sus servicios.  Aunque las empresas tratan
Arduino Esp8266 Post datos al sitio Web

Arduino Esp8266 Post datos al sitio Web

El módulo de WiFi de ESP8266 es un autónomo SOC con pila de protocolo TCP/IP integrado que puede dar cualquier microcontrolador el acceso a tu red WiFi. Ofrece una completa y autónoma Wi-Fi networking solución, permitiendo organizar ya sea la aplicac
Un habilitador de IoT bajo costo usando ESP8266

Un habilitador de IoT bajo costo usando ESP8266

Un componente importante de o más bien el concepto, Internet de las cosas, es acerca de cómo conectar varios dispositivos a la red para que puede tanto enviar datos y recibir comandos. Diversas tecnologías para abordar la última conectividad de milla
Steampunk ESP8266 Internet con reloj utilizando el IDE de Arduino

Steampunk ESP8266 Internet con reloj utilizando el IDE de Arduino

¿Qué se obtiene cuando un anillo de NeoPixel, una placa Arduino Wifi barata y un láser de corte entrar a un salón de Punk de vapor?Una moda Steampunk Internet diseñado con reloj utilizando el ESP8266 y el IDE de Arduino por supuesto!Aquí es un proyec
Teclado amputación de Scanner Uniden BC245

Teclado amputación de Scanner Uniden BC245

Hackear un hardware, literalmente.Paso 1: Descubrir el fallo Recientemente había arrastrado un viejo Uniden BC245 de su retiro, ahora generalmente uso SDR o frecuencia de radio específica (es decir ADSB, AIS) y conectado a un clon de Arduino mediante