ESP8266 y Visuino: servidor Web de humedad y temperatura DHT11 (9 / 12 paso)

Paso 9: En Visuino: agregar y conectar componentes de detectar bordes

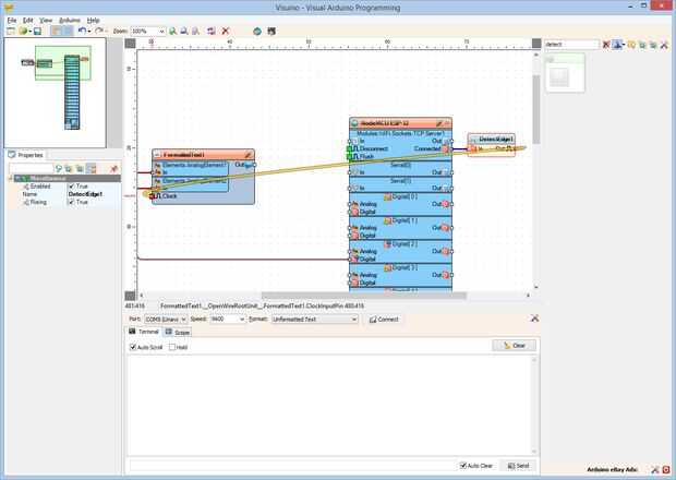
Necesitamos que envíe el texto HTML cada vez que hay una nueva conexión. Para ello utilizamos componente de detección de borde para detectar el cambio de falso a verdadero del pin conectado de los Socket de servidor TCP/IP.

  1. Tipo "detectar" en la caja del filtro de la caja de herramientas del componente, seleccione el componente de "Detectar borde" (foto 1) y caer en el área de diseño
  2. Conectar la clavija "conectado" de la "Modules.WiFi.Sockets.TCPServer1" del componente "NodeMCU ESP-12", en el "en" el pin del componente DetectEdge1 (foto 2)
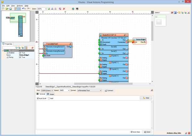
  3. Conectar la clavija "a" del componente DetectEdge1 en la clavija de entrada de "Clock" del componente FormattedText1 (foto 3)

Artículos Relacionados

Arduino Nano: Humedad y temperatura DHT11 instrumentación Visual con Visuino

Arduino Nano: Humedad y temperatura DHT11 instrumentación Visual con Visuino

DTH11/DTH21/DTH22 y AM2301 son sensores de temperatura y humedad Arduino combinados muy populares.Ya hice un Instructable sobre cómo utilizarlas y enviar información de texto para la temperatura y la humedad sobre el puerto serie.En este Instructable
Como humedad y temperatura (DHT11) y Arduino incluyendo DHT11 biblioteca de interfaz.

Como humedad y temperatura (DHT11) y Arduino incluyendo DHT11 biblioteca de interfaz.

DTH11 incluye sensor de temperatura y humedad.Componentes de hardware necesarios:-1) DTH11 Sensor de temperatura y humedad2) Arduino UNO3) conectar los cables4) Biblioteca DTHUsted puede conseguir el sensor DTH11 hoja de datos desde el siguiente enla
La parte de ESP8266 2 - servidor Web de Arduino

La parte de ESP8266 2 - servidor Web de Arduino

En mi anterior instructable las ESP8266 parte 1 - serie WIFI módulo para Arduino, intenté describir lo que es, la conexión, prueba y configurar la ESP8266 (vamos a llamarlo ESP para el cortocircuito). Aquí hacemos un resumen sobre cómo el ESP a puede
ESP8266 servidor Web que sirve varias páginas

ESP8266 servidor Web que sirve varias páginas

Con NodeMCU, el ESP8266 puede servir fácilmente una página web.En su forma más simple, el servidor responde a una solicitud mediante el envío de nuevo ' cliente: send() una línea a la vez para cada línea en la página.Esto funciona. Sin embargo si ust
Temperatura y humedad Datalogger + servidor Web

Temperatura y humedad Datalogger + servidor Web

en este instructable (mi primer instructable) vamos a crear una temperatura y humedad datalogger añadiendo la posibilidad de acceder a los datos por web.El nuevo arduino ethernet lo hace todo tan fácil que parece magia. En la misma Junta se obtiene:
SCADA creación SVG para servidor Web en ESP8266

SCADA creación SVG para servidor Web en ESP8266

Este tutorial se divide en 2 en el que se explica cómo diseñar una mini SCADA o representación gráfica de un proceso en este caso un tanque que muestra que fue creado el nivel variable de 0 a 100%.El servidor web se ubicará en el módulo ESP8266, que
Con ESP8266 servidor Web Scada SVG valor Random Bateria 6v

Con ESP8266 servidor Web Scada SVG valor Random Bateria 6v

Se ha implementado web de servidor de las Naciones Unidas con el ESP8266 una diferencia que este tiene un mini scada basado en Gráficos Vectoriales Redimensionables o SVG, se ha tomado una plantilla de servidor web y se ha creado internamente un SVG
Creacion De Scada SVG Para servidor Web En ESP8266

Creacion De Scada SVG Para servidor Web En ESP8266

Este tutorial se ha divido en 2 en las cuales se explicara como diseñar un mini SCADA o representación grafica de un proceso en este caso se creara un tanque el cual visualizara la variable nivel 0 a 100%.El servidor web estara Ubicado en ESP8266 del
Servidor Web de RC salida de frecuencia dual

Servidor Web de RC salida de frecuencia dual

Este proyecto es un servidor de base de ESP8266 "domótica" que puede controlar varios enchufes eléctricos controlado por RF de 315MHz y 434 MHz. utilizando dos receptores y dos transmisores (un par para cada frecuencia), pueden controlar salidas
Estación meteorológica Arduino y servidor Web

Estación meteorológica Arduino y servidor Web

objetivoReemplazar mi PC (que ha sido en 24-7 por 6 años) y el software de estación meteorológica con un Arduino – menor consumo de energía, menos mantenimiento y espacio físico más pequeño.  Funcionalidad de PC mínimo que requiere la duplicación:• R
Construir su primer servidor Web de Wi-Fi

Construir su primer servidor Web de Wi-Fi

El Café Lite es la última de Wi-Fi que junta de desarrollo habilitados, compatible con Arduino (actualmente en pruebas beta) producido por Espert Pte Ltd. Utiliza del Sistema EspressifESP8266 WROOM-02 módulo de sus funciones básicas de la conexión Wi
Pulse datos de servidor Web de ESP a cliente

Pulse datos de servidor Web de ESP a cliente

¿Tal vez usado Ajax para sacar los datos de su navegador web?Con los navegadores modernos usted ahora puede también insertar datos.Es una técnica que es utilizada por Facebook y Twitter entre otros.En este instructable usaba un ESP8266 con el IDE de
NodeMCU introducción y aplicación de servidor Web

NodeMCU introducción y aplicación de servidor Web

Hola a todosHoy en día hay tantas juntas de desarrollo y plataformas anunciando y cada vez más barato así. Por supuesto IoT tiene un efecto en él. Por ejemplo, recientemente recibí un ESP8266 basado en NodeMCU Junta. Es muy fresco y fácil de usar. Ex
NodeMCU acceso a bordo de LED a través de servidor web

NodeMCU acceso a bordo de LED a través de servidor web

El ESP8266 es el dispositivo en el mercado de bricolaje. Ha traído una agradable gran tormenta en la comunidad de aficionados. Junto con GPIOs, un ADC, SPI interfaz, UART interface (y por supuesto la parte de WiFi)... tiene todas las características