ESP8266 y Visuino: Control Servo remotamente sobre Wi-Fi con codificador rotatorio (11 / 19 paso)

Paso 11: En Visuino: Añadir que componente de la estructura y añadirle canal analógico

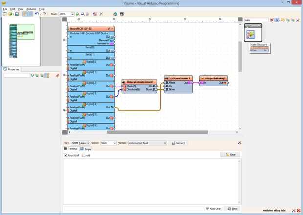
Tenemos que enviar el valor analógico sobre el UDP. Para ello hará una estructura con valor analógico y enviará sobre el socket UDP.

  1. Escribe "hacer" en la caja del filtro de la caja de herramientas del componente, seleccione el componente de "Hacer estructura" (foto 1) y caer en el área de diseño
  2. Haga clic en el botón "herramientas" (foto 2) para abrir el editor de "elementos" (imagen 3)
  3. En el editor de "elementos" seleccionar el elemento "analógico" y luego el botón de clickon el "+" (imagen 3) para añadir un elemento analógico (imagen 4)
  4. Cierre el editor de "elementos".

Artículos Relacionados

Arduino Nano y Visuino: Control de Motor paso a paso con codificador rotatorio

Arduino Nano y Visuino: Control de Motor paso a paso con codificador rotatorio

A veces es necesario tener un Motor de pasos seguir la rotación de un Codificador rotatorio para posicionamiento preciso. Yo he estado planeando Instructable sobre este por un tiempo, pero finalmente el par de días después otra pregunta del usuario V
Arduino Nano y Visuino: Control de servos con codificador rotatorio

Arduino Nano y Visuino: Control de servos con codificador rotatorio

Hay un montón de Instructables que Servo control con potenciómetro, sin embargo a veces es útil controlar con un Codificador rotatorio. En este Instructable, les mostraré lo fácil que es implementar esto con la ayuda de Visuino - un ambiente de desar
Arduino Nano y Visuino: Control de Motor paso a paso con los botones

Arduino Nano y Visuino: Control de Motor paso a paso con los botones

Motores paso a paso se utilizan en proyectos de Arduino, cuando algo necesita ser movido o dado vuelta. En este Instructable, les mostraré lo fácil que es conectar el Motor de paso a paso con Arduino Nano y controlar con los botones.Tenga en cuenta q
Temperatura DHT11 de control remoto Wi-Fi una I2C de humedad pantalla LCD 2 X 16 dos ESP8266 y Visuino

Temperatura DHT11 de control remoto Wi-Fi una I2C de humedad pantalla LCD 2 X 16 dos ESP8266 y Visuino

Módulos de ESP8266 son controladores solo gran soporte de bajo costo con construido en Wi-Fi, y ya he hecho un simple parpadeo instructable con módulo de NodeMCU de ESP8266.La ventaja de ESP8266 sobre Arduino y otros controladores es incorporado Wi-F
ESP8266 y Visuino: mando a distancia WiFi Smart coche Robot con Wii Nunchuck

ESP8266 y Visuino: mando a distancia WiFi Smart coche Robot con Wii Nunchuck

Que coche elegante se establece cuando se combinan con Los módulos de controladores Motor L298N, ofrecen una de las maneras más fáciles de fabricar coches robot. Ya hice un Instructable sobre cómo puede controlar coche Smart con Arduino y Joystick. S
Control del CNC sobre Wi-Fi

Control del CNC sobre Wi-Fi

Hola todo el mundo! Este es mi primer Instructable, siempre. Espero que lo disfruten.Recientemente construí mi propio router CNC y desde que lo tengo y me he obsesionado con él. Ha sido una gran experiencia de aprendizaje tanto en términos de hardwar
Con ESP8266-01 para control de temperatura

Con ESP8266-01 para control de temperatura

ESP8266-01 es una unidad básica del microcontrolador con construido en Wi-Fi. Funciona con 3.3v así que ten cuidado 5v la matará.Las unidades son muy baratos y fáciles de encontrar en eBay.Este instructivo está escrito asumiendo que tiene algún enten
Arduino 101 y Visuino: Control de LED de Smartphone con Bluetooth LE

Arduino 101 y Visuino: Control de LED de Smartphone con Bluetooth LE

101 de Arduino es un microcontrolador potente, que también viene con construido en acelerómetro, giroscopio, termómetro y Bluetooth LE (BLE). El Bluetooth hace particularmente bueno cabe para el desarrollo de la IoT y control remoto de teléfonos inte
Arduino y Visuino: conectar 4D sistemas ViSi genio inteligente con pantalla táctil con Arduino

Arduino y Visuino: conectar 4D sistemas ViSi genio inteligente con pantalla táctil con Arduino

Llega un momento, cuando usted quiere tener una pantalla táctil conectada a la placa Arduino. Hay muchos tamaños y diferentes opciones de visualización disponibles, pero la mayoría de ellos requieren gran cantidad de código que se desea controlar, y
Arduino Nano y Visuino: medir la velocidad del Motor (RPM) con optoacoplador y Encoder de disco

Arduino Nano y Visuino: medir la velocidad del Motor (RPM) con optoacoplador y Encoder de disco

Al construir un coche de la robusteza, es importante controlar la velocidad de la rotación de las ruedas. Antes de que podemos controlar la velocidad sin embargo, necesitamos ser capaces de medirlo. Una de las maneras más populares y más fácil de med
Arduino Nano: Codificador rotatorio con Visuino

Arduino Nano: Codificador rotatorio con Visuino

Los codificadores rotativos son sensores de rotación exacto muy útiles, también de uso frecuente como usuario control dispositivos de entrada en lugar de potenciómetros. Son fáciles de conectar al Arduino, y con la ayuda de Visuino - un ambiente de d
Tablero de Control de relé de 8 canales con comunicación Serial

Tablero de Control de relé de 8 canales con comunicación Serial

Este es un proyecto que hice hace algún tiempo durante la escuela de pregrado. Es un poco vieja, pero todavía vale la pena compartir.El proyecto es sobre un PCB con 8 relés que están controlados por un microcontrolador, que recibe órdenes desde un PC
Arduino Nano y Visuino: Control de Servos con Joystick

Arduino Nano y Visuino: Control de Servos con Joystick

Controlando Servos conectado a Arduino con Joystick es muy común. Con la ayuda de Visuino, un entorno de desarrollo gráfico fácil de usar para Arduino, lograr esto nunca ha sido tan fácil!Tenga en cuenta que la anotación en algunas de las fotos en es
Arduino Nano: Control de cepillado Motor de CC con tablero de conductor de L9110S y Visuino

Arduino Nano: Control de cepillado Motor de CC con tablero de conductor de L9110S y Visuino

Motores DC cepillado a menudo se utilizan para robots coche alrededor, o variedad de otros proyectos interesantes de Arduino. Para controlar el motor con Arduino, necesita normalmente utilizar un controlador de motor. Hay un montón de diferentes cont