Arduino Nano y Visuino: medida de peso con HX711 carga celular amplificador y el ADC (5 / 10 paso)

Paso 5: En Visuino: agregar y conectar componentes de la escala de peso HX711

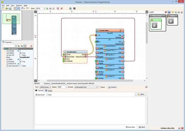
  1. Tipo "peso" en la caja del filtro de la caja de herramientas del componente, seleccione el componente de "Escala de peso de HX711" (foto 1) y caer en el área de diseño
  2. Conectar la clavija de "SensorClock" de la componente WeightScale1 a la a la clavija de entrada "Digital" del canal de "Digital [2]" del componente de Arduino (foto 2)
  3. Conectar la clavija de entrada de "SensorData" del componente WeightScale1 en el pin de salida "hacia fuera" del canal "Digital [3]" del componente de Arduino (foto 3)
  4. Conectar la clavija de salida "hacia fuera" del componente WeightScale1 en el "en" perno de la entrada del canal "serie [0]" del componente de Arduino (foto 4)

Artículos Relacionados

Arduino Nano y Visuino: Control de servos con codificador rotatorio

Arduino Nano y Visuino: Control de servos con codificador rotatorio

Hay un montón de Instructables que Servo control con potenciómetro, sin embargo a veces es útil controlar con un Codificador rotatorio. En este Instructable, les mostraré lo fácil que es implementar esto con la ayuda de Visuino - un ambiente de desar
Arduino Nano y Visuino: Control de Servos con Joystick

Arduino Nano y Visuino: Control de Servos con Joystick

Controlando Servos conectado a Arduino con Joystick es muy común. Con la ayuda de Visuino, un entorno de desarrollo gráfico fácil de usar para Arduino, lograr esto nunca ha sido tan fácil!Tenga en cuenta que la anotación en algunas de las fotos en es
Arduino Nano y Visuino: medir la velocidad del Motor (RPM) con optoacoplador y Encoder de disco

Arduino Nano y Visuino: medir la velocidad del Motor (RPM) con optoacoplador y Encoder de disco

Al construir un coche de la robusteza, es importante controlar la velocidad de la rotación de las ruedas. Antes de que podemos controlar la velocidad sin embargo, necesitamos ser capaces de medirlo. Una de las maneras más populares y más fácil de med
Arduino Nano y Visuino: 7 segmentos Display Clock con el MAX7219 y DS1307 en tiempo Real Clock(RTC)

Arduino Nano y Visuino: 7 segmentos Display Clock con el MAX7219 y DS1307 en tiempo Real Clock(RTC)

Reloj de tiempo Real DS1307 son módulos de RTC I2C de bajo costo ampliamente disponibles. Vienen con un reloj y una pequeña batería y cuando esté conectado a Arduino, puede realizar un seguimiento de tiempo real incluso cuando no se alimenta la placa
Arduino Nano y Visuino: Control de Motor paso a paso con los botones

Arduino Nano y Visuino: Control de Motor paso a paso con los botones

Motores paso a paso se utilizan en proyectos de Arduino, cuando algo necesita ser movido o dado vuelta. En este Instructable, les mostraré lo fácil que es conectar el Motor de paso a paso con Arduino Nano y controlar con los botones.Tenga en cuenta q
Arduino Nano y Visuino: Control de Motor paso a paso con codificador rotatorio

Arduino Nano y Visuino: Control de Motor paso a paso con codificador rotatorio

A veces es necesario tener un Motor de pasos seguir la rotación de un Codificador rotatorio para posicionamiento preciso. Yo he estado planeando Instructable sobre este por un tiempo, pero finalmente el par de días después otra pregunta del usuario V
Arduino Nano y Visuino: Control de 2 motores paso a paso con Joystick

Arduino Nano y Visuino: Control de 2 motores paso a paso con Joystick

Al generar proyectos de Arduino con motores paso a paso, como máquina CNC , plottero Arte animado, llega un momento cuando los steppers necesitan ser controlada manualmente. Análogo palancas de mando son baratos y fácil módulos para el control manual
Montar un Arduino Nano / LCD proyectos plataforma

Montar un Arduino Nano / LCD proyectos plataforma

El "Arduino Nano / 1.8" TFT LCD proyectos plataforma "consiste en una caja impresa 3D que envuelve un PCB diseñado personalizado en el que está montado un Arduino Nano, un 1.8" TFT LCD con un lector de tarjetas SD y tres pulsadores que
Arduino Nano: Presión barométrica y temperatura BMP180 con Visuino

Arduino Nano: Presión barométrica y temperatura BMP180 con Visuino

BMP180 son sensores de temperatura y Arduino presión barométrica combinados muy populares. Puede utilizarse para estaciones meteorológicas, así como para medir la altitud.En este Instructable, voy a mostrarles, lo fácil que es programar el Arduino pa
Arduino Nano: Ranger(Ping) ultrasonido con Visuino

Arduino Nano: Ranger(Ping) ultrasonido con Visuino

Con la Navidad aquí, todos quieran saber cuánto Santa es, y lo mejor para esto, que Arduino con Ranger ultrasónico.En este Instructable, les mostraré lo fácil que es conectar Sensor de ultrasonidos con Arduino y controlarlo con la ayuda de Visuino -
Arduino Nano: Leer múltiples DS1820/DS18S20 Maxim un alambre Termómetros con Visuino

Arduino Nano: Leer múltiples DS1820/DS18S20 Maxim un alambre Termómetros con Visuino

Una de las razones que los Termómetros DS18B20 OneWire Maxim DS1820 DS18S20 / / son tan populares es que varios termómetros pueden ser conectados e incluso funciona con sólo 2 hilos. Ya postee Instructables en cómo conectar un termómetro y cómo obten
Arduino Nano: Registrar información de GPS a la tarjeta MicorSD con Visuino

Arduino Nano: Registrar información de GPS a la tarjeta MicorSD con Visuino

Las tarjetas MicroSD son soporte de almacenamiento barato y fácil, y son muy convenientes para el almacenamiento de datos del sensor de Arduino . También hay una serie de barato disponibles Módulos de tarjeta MicroSD para Arduino, y ya hice Instructa
Arduino Nano: Conexión de interruptor de la foto (optoacoplador ranurado) con Visuino

Arduino Nano: Conexión de interruptor de la foto (optoacoplador ranurado) con Visuino

Optoacoplador ranurado (foto interruptores) es muy útiles, incluida a menudo en proyectos de Arduino para detectar la posición de objetos en movimiento, medir la velocidad de rotación, o movimiento lineal, la frecuencia de eventos y muchos otros.Son
Arduino Nano: Sensor acelerómetro giroscopio MPU9250 brújula I2C con Visuino

Arduino Nano: Sensor acelerómetro giroscopio MPU9250 brújula I2C con Visuino

MPU9250es uno de los más avanzados sensores de tamaño pequeño acelerómetro, giroscopio y brújula actualmente disponibles combinados. Tienen muchas características avanzadas, incluyendo filtrado de paso bajo, detección de movimiento e incluso un proce