Arduino Nano: Presión barométrica y temperatura BMP180 con Visuino (6 / 8 paso)

Paso 6: En Visuino: especificar formato texto y conectar el componente de texto con formato

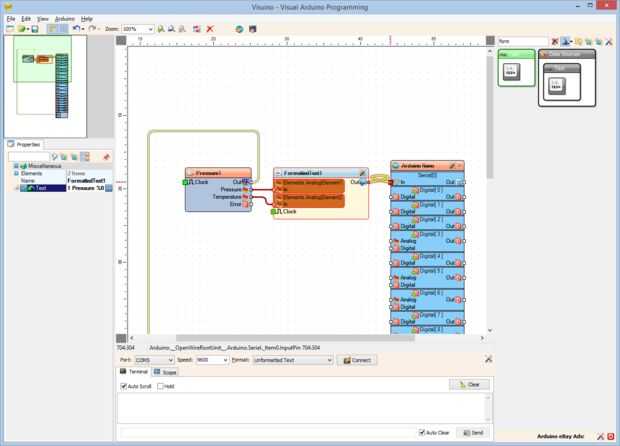
  1. En el Inspector de objetos establezca el valor de la propiedad "texto" a "detemperatura %1 %0 la presión" (foto 1) - se reemplazará con el valor de AnalogElement1 el %0 y %1 se sustituirá con el valor de AnalogElement2
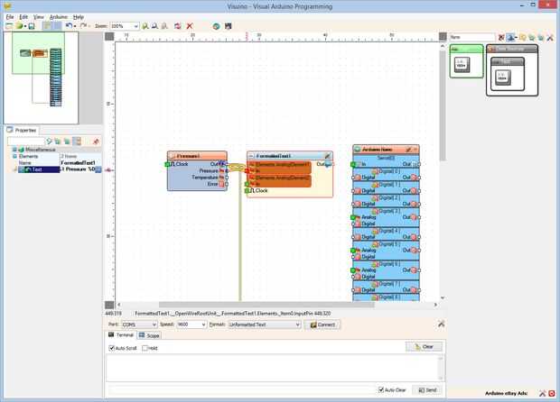
  2. Conectar la clavija de salida de "presión" del componente Pressure1 en el "en" pin de la AnalogElement1 del componente FormattedText1 (foto 2)
  3. Conectar la clavija de salida de "temperatura" del componente Pressure1 en el "en" pin de la AnalogElement2 del componente FormattedText1 (foto 3)
  4. Conectar la clavija de salida "hacia fuera" del componente FormattedText1 en el "en" perno de la entrada del canal serie [0] del componente de Arduino (foto 4)

Artículos Relacionados

Arduino Nano: BMP180 la presión barométrica y temperatura I2C pantalla LCD 2 X 16 Visuino

Arduino Nano: BMP180 la presión barométrica y temperatura I2C pantalla LCD 2 X 16 Visuino

El BMP180 es un muy popular sensor combinado de temperatura y Arduino de presión barométrica. Ya hice Instuctable con BMP180. Un número de personas sin embargo preguntó cómo puede conectar otro dispositivo I2C en el mismo bus I2C como el BMP180. Fina
Arduino Nano - HTS221 de humedad relativa y temperatura Sensor Tutorial

Arduino Nano - HTS221 de humedad relativa y temperatura Sensor Tutorial

HTS221 es un sensor digital capacitivo compactado ultra para humedad relativa y temperatura. Incluye un elemento de detección y una señal mixta aplicación específica circuit(ASIC) integrado para proporcionar la información de la medida a través de in
RS485 Comunicación Serial entre Arduino Mega y Arduino Nano con Visuino

RS485 Comunicación Serial entre Arduino Mega y Arduino Nano con Visuino

A veces necesitamos conectar placas Arduino ubicados muy lejos unos de otros. RS485 es una manera muy conveniente para conectar las tablas con sólo 2 conductores y puede trabajar a una distancia de 1200 m (4000 pies). También permite múltiples tablas
Reparación de Arduino Nano (ninguna energía en el USB)

Reparación de Arduino Nano (ninguna energía en el USB)

Algo sucedió a uno de mi Arduino Nono: no más poder por medio de cable USB y mi ordenador portátil no lo ve como un puerto COM ya.Se trata de una réplica al Arduino Nano comprado de ebay, pero probablemente trabajaría con el Arduino original también
Arduino Nano: Temperatura y humedad DHT11/DHT21/DHT22 Sensor módulo Visuino

Arduino Nano: Temperatura y humedad DHT11/DHT21/DHT22 Sensor módulo Visuino

DTH11 / DTH21 / DTH22 y AM2301son sensores de temperatura y humedad Arduino combinados muy populares.En este Instructable, voy a mostrarles, lo fácil que es programar el Arduino para utilizarlos, con Visuino - un ambiente de desarrollo gráfico fácil
Arduino Nano - Tutorial de Sensor de temperatura TMP100

Arduino Nano - Tutorial de Sensor de temperatura TMP100

TMP100 High-Accuracy, módulo Digital Sensor de temperatura I2C MINI de baja potencia. El TMP100 es ideal para medición de temperatura extendido. Este dispositivo ofrece una precisión de ±1 ° C sin necesidad de calibración o componente externo de seña
Arduino Nano - STS21 temperatura Sensor Tutorial

Arduino Nano - STS21 temperatura Sensor Tutorial

Sensor de temperatura Digital STS21 ofrece un rendimiento superior y una huella de ahorro de espacio. Proporciona señales calibradas, lineal en formato digital, I2C. Fabricación de este sensor se basa en tecnología CMOSens, que atribuye a la rendimie
Arduino Nano TM1637 4 dígitos pantalla DHT11 temperatura Sensor de humedad

Arduino Nano TM1637 4 dígitos pantalla DHT11 temperatura Sensor de humedad

Arduino Nano TM1637 4 dígitos pantalla sensor de humedad temperatura DHT11Video de YouTubeDocumentos
Arduino Nano 5110 pantalla LCD temperatura DHT11 Sensor de humedad

Arduino Nano 5110 pantalla LCD temperatura DHT11 Sensor de humedad

Arduino Nano 5110 LCD pantalla DHT11 temperatura sensor de humedadVideo de YouTubeDocumentos
Arduino Nano: Humedad y temperatura DHT11 instrumentación Visual con Visuino

Arduino Nano: Humedad y temperatura DHT11 instrumentación Visual con Visuino

DTH11/DTH21/DTH22 y AM2301 son sensores de temperatura y humedad Arduino combinados muy populares.Ya hice un Instructable sobre cómo utilizarlas y enviar información de texto para la temperatura y la humedad sobre el puerto serie.En este Instructable
Arduino Nano: Temperatura DHT11 un I2C de humedad pantalla LCD 2 X 16 Visuino

Arduino Nano: Temperatura DHT11 un I2C de humedad pantalla LCD 2 X 16 Visuino

Ya hice dos Instructables sobre el uso de sensores de humedad y temperatura DTH11/DTH21/DTH22 y AM2301 con Arduino, y usted puede encontrarlos aquí y aquí. También hice Instructable sobre cómo usar la pantalla de caracteres LCD I2C y sobre cómo utili
Arduino Nano - Tutorial de Sensor de temperatura SI7050

Arduino Nano - Tutorial de Sensor de temperatura SI7050

SI7050 es un sensor de temperatura digital que trabaja en protocolo de comunicación I2C y ofrece alta exactitud sobre el toda tensión y temperatura. Esta alta precisión del sensor es atribuida por el procesamiento de señales novela y diseño analógico
Arduino Nano - Tutorial de Sensor de temperatura TCN75A

Arduino Nano - Tutorial de Sensor de temperatura TCN75A

TCN75A es un sensor de temperatura serial de dos hilos constituido convertidor de temperatura en digital. Se incorpora con registros programables de usuario que proporcionan flexibilidad para aplicaciones de detección de temperatura. La configuración
Arduino Nano - A20 SI7006 humedad y temperatura Sensor Tutorial

Arduino Nano - A20 SI7006 humedad y temperatura Sensor Tutorial

SI7006-A20 es una humedad y temperatura que puede funcionar con protocolo de comunicación I2C. Tiene un CI CMOS monolítica integración de humedad y elementos de sensor de temperatura, un conversor de analógico a digital etc.. Con calibración y elemen