Arduino Nano: Mostrar ubicación GPS en I2C 2 X 16 LCD pantalla con Visuino (7 / 12 paso)

Paso 7: En Visuino: Conecte el componente GPS a los elementos del componente LCD

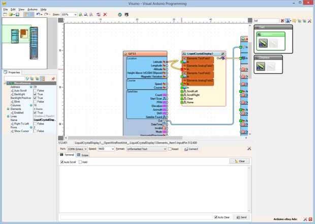
  1. Conecte el pin de salida de la "latitud" de la caja de "Ubicación" del componente GPS1 al pin de "en" del elemento Elements.AnalogField1 del componente LiquidCrystalDisplay1 (foto 1)
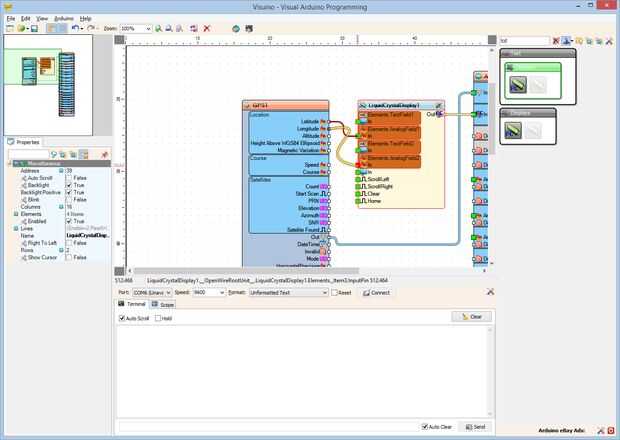
  2. Conectar el pin de salida de "longitud" de la caja de "Ubicación" del componente GPS1 al "en" el pin de la elementos. AnalogField2 elemento del componente LiquidCrystalDisplay1 (foto 2)

Artículos Relacionados

Arduino Nano: Analógico 7 segmento MAX7219 pantalla con Visuino

Arduino Nano: Analógico 7 segmento MAX7219 pantalla con Visuino

Displays de 7 segmentos son una opción muy popular para Mostrar datos. Sin embargo, constan de un gran número de LEDs y controlar cada LED con un pin digital de Arduino no es una solución práctica. Maxim Integrated ofrece muy conveniente chip para el
Arduino Nano: Sencillo SSD1306 I2C análogo exhibición de OLED con Visuino

Arduino Nano: Sencillo SSD1306 I2C análogo exhibición de OLED con Visuino

OLED muestra son algunos de los módulos más cool y más avanzados que puede utilizar en su proyecto de Arduino. Vienen en formato pequeño y tiene muy bajo consumo de energía al tiempo que ofrece colores vivos. Algunos de los más baratos y fácilmente d
Arduino Nano: Mapa de bits, animación en pantalla OLED de I2C SSD1306 con Visuino

Arduino Nano: Mapa de bits, animación en pantalla OLED de I2C SSD1306 con Visuino

OLED muestra son algunos de los módulos más cool y más avanzados que puede utilizar en su proyecto de Arduino. Ya he hecho un proyecto que muestra cómo puede imprimir valores analógicos en la exhibición de OLED. Casi de inmediato alguien publicada pr
Arduino Nano: Conectado directamente a pantalla de LCD 2 X 16 con Visuino

Arduino Nano: Conectado directamente a pantalla de LCD 2 X 16 con Visuino

Carácter las Pantallas LCD son muy comúnmente usado para proyectos de Arduino, para mostrar pequeñas cantidades de información textual. Los tipos más comunes son las pantallas directamente conectadas básicas y los con adaptador I2C. Ya postee Instruc
Servomotor de control de las Naciones Unidas con un Arduino Nano y el acelerómetro ADXL345 [En Español] [Ecuador]

Servomotor de control de las Naciones Unidas con un Arduino Nano y el acelerómetro ADXL345 [En Español] [Ecuador]

El vídeo muestra el código para programar el Arduino Nano, con el fin de realizar el control de giro de un servomotor usando un acelerómetro ADXL345. También se verificación la funcionalidad del código en una prueba real-Referencias:http://www.Jarzeb
Arduino nano 7segmentos 4digit pantalla sensor de ping por sarigiannis

Arduino nano 7segmentos 4digit pantalla sensor de ping por sarigiannis

en este instructable conectamos el arduino nano a un sensor ping y exportamos los resultados a una pantalla de 7 segmentos de 4 dígitos.Paso 1: Reunir todas las piezas que necesita1 - protoboard2 - los cables puente3 - arduino nano v34 - sensor ping5
Luz de cálculo de intensidad usando BH1715 y Arduino Nano

Luz de cálculo de intensidad usando BH1715 y Arduino Nano

Ayer que estuvimos trabajando en la pantalla LCD muestra, y mientras se trabaja sobre ellos nos dimos cuenta de la importancia del cálculo de la intensidad de la luz. Intensidad de la luz no sólo es importante en el dominio físico de este mundo pero
Interfaz de BMG160 de Sensor giroscopio de 3 ejes con Arduino Nano

Interfaz de BMG160 de Sensor giroscopio de 3 ejes con Arduino Nano

En el mundo de hoy, más de la mitad de los jóvenes y los niños son aficionada a juegos de azar y todos aquellos que gustan de él, fascinado por los aspectos técnicos del juego sabe la importancia de la detección de movimiento en este dominio. Nos sor
Montar un Arduino Nano / LCD proyectos plataforma

Montar un Arduino Nano / LCD proyectos plataforma

El "Arduino Nano / 1.8" TFT LCD proyectos plataforma "consiste en una caja impresa 3D que envuelve un PCB diseñado personalizado en el que está montado un Arduino Nano, un 1.8" TFT LCD con un lector de tarjetas SD y tres pulsadores que
Arduino Nano: Registrar información de GPS a la tarjeta MicorSD con Visuino

Arduino Nano: Registrar información de GPS a la tarjeta MicorSD con Visuino

Las tarjetas MicroSD son soporte de almacenamiento barato y fácil, y son muy convenientes para el almacenamiento de datos del sensor de Arduino . También hay una serie de barato disponibles Módulos de tarjeta MicroSD para Arduino, y ya hice Instructa
Arduino Nano: Sensor acelerómetro giroscopio MPU9250 brújula I2C con Visuino

Arduino Nano: Sensor acelerómetro giroscopio MPU9250 brújula I2C con Visuino

MPU9250es uno de los más avanzados sensores de tamaño pequeño acelerómetro, giroscopio y brújula actualmente disponibles combinados. Tienen muchas características avanzadas, incluyendo filtrado de paso bajo, detección de movimiento e incluso un proce
Arduino Nano: Teclado de matriz de I2C PCF8574/PCF8574A GPIO y Visuino

Arduino Nano: Teclado de matriz de I2C PCF8574/PCF8574A GPIO y Visuino

Telclados numéricos de la matriz son algunas de las maneras más simples y más populares para entrar información del teclado en microcontroladores Arduino tipo. Ya hice un Instructable mostrando cómo puede conectar teclado al Arduino Nano. La desventa
Arduino Nano: BMP180 la presión barométrica y temperatura I2C pantalla LCD 2 X 16 Visuino

Arduino Nano: BMP180 la presión barométrica y temperatura I2C pantalla LCD 2 X 16 Visuino

El BMP180 es un muy popular sensor combinado de temperatura y Arduino de presión barométrica. Ya hice Instuctable con BMP180. Un número de personas sin embargo preguntó cómo puede conectar otro dispositivo I2C en el mismo bus I2C como el BMP180. Fina
Arduino Nano: Temperatura DHT11 un I2C de humedad pantalla LCD 2 X 16 Visuino

Arduino Nano: Temperatura DHT11 un I2C de humedad pantalla LCD 2 X 16 Visuino

Ya hice dos Instructables sobre el uso de sensores de humedad y temperatura DTH11/DTH21/DTH22 y AM2301 con Arduino, y usted puede encontrarlos aquí y aquí. También hice Instructable sobre cómo usar la pantalla de caracteres LCD I2C y sobre cómo utili