Arduino Nano: BMP180 la presión barométrica y temperatura I2C pantalla LCD 2 X 16 Visuino (9 / 12 paso)

Paso 9: En Visuino: agregar y conectar componentes de BMP180

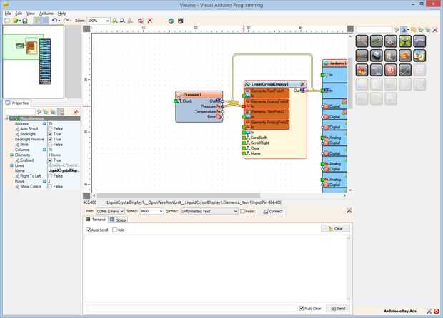
  1. Tipo "bmp" en la caja del filtro de la caja de herramientas del componente, seleccione el componente de "Presión BMP180" (foto 1) y caer en el área de diseño
  2. Conectar la clavija "a" del componente Pressure1 a la a la patilla "en" del canal I2C del componente de Arduino (foto 2)
  3. Conectar la clavija de salida de "presión" del componente Pressure1 en el "en" pin de la AnalogElement1 del componente LiquidCrystalDisplay1 (foto 3)
  4. Conectar la clavija de salida de "temperatura" del componente Pressure1 en el "en" pin de la AnalogElement2 del componente LiquidCrystalDisplay1 (foto 4)

Artículos Relacionados

Arduino Nano: Presión barométrica y temperatura BMP180 con Visuino

Arduino Nano: Presión barométrica y temperatura BMP180 con Visuino

BMP180 son sensores de temperatura y Arduino presión barométrica combinados muy populares. Puede utilizarse para estaciones meteorológicas, así como para medir la altitud.En este Instructable, voy a mostrarles, lo fácil que es programar el Arduino pa
Arduino Nano: I2C pantalla LCD 2 X 16 Visuino

Arduino Nano: I2C pantalla LCD 2 X 16 Visuino

Carácter las Pantallas LCD son muy comúnmente usado para proyectos de Arduino, para mostrar pequeñas cantidades de información textual. Los tipos más comunes son las pantallas directamente conectadas básicas y los con adaptador I2C. La versión de I2C
Arduino Nano: Temperatura DHT11 un I2C de humedad pantalla LCD 2 X 16 Visuino

Arduino Nano: Temperatura DHT11 un I2C de humedad pantalla LCD 2 X 16 Visuino

Ya hice dos Instructables sobre el uso de sensores de humedad y temperatura DTH11/DTH21/DTH22 y AM2301 con Arduino, y usted puede encontrarlos aquí y aquí. También hice Instructable sobre cómo usar la pantalla de caracteres LCD I2C y sobre cómo utili
Arduino Nano: Ranger(Ping) ultrasonidos I2C de distancia pantalla LCD 2 X 16 Visuino

Arduino Nano: Ranger(Ping) ultrasonidos I2C de distancia pantalla LCD 2 X 16 Visuino

En este Instructable, les mostraré lo fácil que es conectar Sensor de ultrasonidos con Arduino y mostrar la distancia en una Pantalla LCD.Tenga en cuenta que la anotación en algunas de las fotos en este Instructable funcionará correctamente en alguno
Arduino Powered Sensor de temperatura con pantalla LCD salida primera vez autor entrada

Arduino Powered Sensor de temperatura con pantalla LCD salida primera vez autor entrada

Nunca había sido un chico un poco de concurso pero siguió adelante y entró en el primer concurso de autor de tiempo, si te gusta mi intructable o simplemente aprender algo nuevo y creo que he ganado tu voto por favor! =]Hola a todos! Por favor pelado
Arduino AMS5812_0050-D-B presión y temperatura Sensor Tutorial

Arduino AMS5812_0050-D-B presión y temperatura Sensor Tutorial

AMS5812 Sensor de presión amplificados con analógicas y salidas digitales es un sensor de alta precisión con una salida de voltaje analógico y digital I2C interfaz. Combina un piezorresistivo elemento de detección con un elemento para su operación de
Arduino Nano: Mostrar ubicación GPS en I2C 2 X 16 LCD pantalla con Visuino

Arduino Nano: Mostrar ubicación GPS en I2C 2 X 16 LCD pantalla con Visuino

Hace unos días alguien me preguntó para hacer Instructable sobre cómo mostrar GPS latitud y longitud en una pantalla LCD. Prometí hacer una, y aquí está.En este Instructable, mostraré cómo conectar serie Módulo GPSy Pantalla de LCD I2C con Arduino Na
RS485 Comunicación Serial entre Arduino Mega y Arduino Nano con Visuino

RS485 Comunicación Serial entre Arduino Mega y Arduino Nano con Visuino

A veces necesitamos conectar placas Arduino ubicados muy lejos unos de otros. RS485 es una manera muy conveniente para conectar las tablas con sólo 2 conductores y puede trabajar a una distancia de 1200 m (4000 pies). También permite múltiples tablas
Arduino Nano y Visuino: 7 segmentos Display Clock con el MAX7219 y DS1307 en tiempo Real Clock(RTC)

Arduino Nano y Visuino: 7 segmentos Display Clock con el MAX7219 y DS1307 en tiempo Real Clock(RTC)

Reloj de tiempo Real DS1307 son módulos de RTC I2C de bajo costo ampliamente disponibles. Vienen con un reloj y una pequeña batería y cuando esté conectado a Arduino, puede realizar un seguimiento de tiempo real incluso cuando no se alimenta la placa
Supervisión actual via Arduino nano (I2C)

Supervisión actual via Arduino nano (I2C)

Hola,Bueno saludos..!!Aquí yo (Somanshu Choudhary) en el nombre de Dcube tech ventures va a monitorear usando Arduino nano actual, es una de las aplicaciones del protocolo I2C para leer los datos analógicos de corriente Sensor TA12-200.Paso 1: Resume
RPM del ventilador con sensor de efecto hall interno y Arduino (introducción a la interrupción de Hardware y pantalla LCD)

RPM del ventilador con sensor de efecto hall interno y Arduino (introducción a la interrupción de Hardware y pantalla LCD)

Para mi proyecto de trabajo, tuve que medir la velocidad de giro del rotor en revoluciones por minuto (RPM) de un ventilador de computadora modificado. Tenía tres cables que salen y que marcado que puede ser que tiene alguna forma de controlar su vel
Pequeña huella Arduino Nano USB carga circuito (ión de litio o LIPO) que puede dar vuelta apagado (cierre suave)

Pequeña huella Arduino Nano USB carga circuito (ión de litio o LIPO) que puede dar vuelta apagado (cierre suave)

Cuando comencé mi primer proyecto de Arduino, me di cuenta de que necesitaba usar un Arduino de pequeño formato para que pude incluir en mi dispositivo. Ser nuevo en Arduino, no me di cuenta todos los retos que tendría con la gestión de la batería!De
Arduino Nano - MPL3115A2 altímetro de precisión Sensor Tutorial

Arduino Nano - MPL3115A2 altímetro de precisión Sensor Tutorial

El MPL3115A2 emplea un sensor de presión MEMS con una interfaz I2C para proporcionar los datos exactos de la presión/altitud y la temperatura. Las salidas del sensor son digitalizadas por un ADC de 24 bits de alta resolución. Procesamiento interno el
Cómo reemplazar fácilmente un Chip SMD - reparación de un Arduino Nano Pro

Cómo reemplazar fácilmente un Chip SMD - reparación de un Arduino Nano Pro

IntroducciónHace unos días recibí un par de Arduino Nano Pro (clones baratos chinos), de un amigo que usa imprudentemente, después de un breve examen, termino lo peor, estaban muertos. Entonces me decido a usar esta técnica fácil para traer de vuelta